Анонсы
Программа повышения квалификации "О контрактной системе в сфере закупок" (44-ФЗ)"

Об актуальных изменениях в КС узнаете, став участником программы, разработанной совместно с АО ''СБЕР А". Слушателям, успешно освоившим программу, выдаются удостоверения установленного образца.

Программа повышения квалификации "О корпоративном заказе" (223-ФЗ от 18.07.2011)

Программа разработана совместно с АО ''СБЕР А". Слушателям, успешно освоившим программу, выдаются удостоверения установленного образца.

Носова Екатерина Евгеньевна
Выберите тему программы повышения квалификации для юристов ...

5 декабря 2023

Приказ Федеральной налоговой службы от 12 октября 2023 г. № БВ-7-11/736@ “Об утверждении формы справки об уплате страховых взносов для представления в налоговый орган, порядка ее заполнения, формата и порядка представления в налоговый орган страховой организацией сведений о фактических расходах налогоплательщика на уплату страховых взносов, необходимых для предоставления социального налогового вычета по налогу на доходы физических лиц, в электронной форме”

В соответствии с абзацем первым пункта 4 статьи 31 части первой Налогового кодекса Российской Федерации, абзацем десятым подпункта 3 и абзацем вторым подпункта 4 пункта 1 статьи 219, абзацем первым пункта 31 статьи 2211 части второй Налогового кодекса Российской Федерации, подпунктом 5.9.37 пункта 5 Положения о Федеральной налоговой службе, утвержденного постановлением Правительства Российской Федерации от 30.09.2004 № 506, в целях предоставления налогоплательщикам налоговых вычетов по налогу на доходы физических лиц в упрощенном порядке, а также в связи с принятием Федерального закона от 31.07.2023 № 389-Ф3 «О внесении изменений в части первую и вторую Налогового кодекса Российской Федерации, отдельные законодательные акты Российской Федерации и о приостановлении действия абзаца второго пункта 1 статьи 78 части первой Налогового кодекса Российской Федерации» приказываю:

1. Утвердить:

форму справки об уплате страховых взносов для представления в налоговый орган согласно приложению № 1 к настоящему приказу;

порядок заполнения формы справки об уплате страховых взносов для представления в налоговый орган согласно приложению № 2 к настоящему приказу;

формат представления в налоговый орган страховой организацией сведений о фактических расходах налогоплательщика на уплату страховых взносов, необходимых для предоставления социального налогового вычета по налогу на доходы физических лиц, в электронной форме согласно приложению № 3 к настоящему приказу;

порядок представления в налоговый орган страховой организацией сведений о фактических расходах налогоплательщика на уплату страховых взносов, необходимых для предоставления социального налогового вычета по налогу на доходы физических лиц, в электронной форме согласно приложению № 4 к настоящему приказу.

2. Установить, что настоящий приказ вступает в силу по истечении десяти дней после дня его официального опубликования, но не ранее 1 января 2024 года.

3. Контроль за исполнением настоящего приказа возложить на заместителя руководителя Федеральной налоговой службы, координирующего методологическое обеспечение работы налоговых органов по вопросам исчисления, полноты и своевременности внесения в соответствующий бюджет налога на доходы физических лиц.

Исполняющий обязанности
руководителя Федеральной
налоговой службы
В.В. Бациев

Зарегистрировано в Минюсте РФ 1 декабря 2023 г.

Регистрационный № 76231

Приложение № 1
к приказу ФНС России
от 12.10.2023 г. № БВ-7-11/736@

+-+         +-+         +-------------------+

+-+штрих-код+-+     ИНН ¦ ¦ ¦ ¦ ¦ ¦ ¦ ¦ ¦ ¦ ¦

   2720 1015            +-------------------+

                        +-----------------+    +-----+

                    КПП ¦ ¦ ¦ ¦ ¦ ¦ ¦ ¦ ¦ ¦Стр.¦0¦0¦1¦

                        +-----------------+    +-----+

   Форма по КНД 1151159

                                         Справка

               об уплате страховых взносов для представления в налоговый орган

              +-----------------------+                        +-----+                 +-------+

Номер справки ¦ ¦ ¦ ¦ ¦ ¦ ¦ ¦ ¦ ¦ ¦ ¦ ¦    Номер корректировки ¦ ¦ ¦ ¦   Отчетный год  ¦ ¦ ¦ ¦ ¦

              +-----------------------+                        +-----+                 +-------+

Данные страховой организации:

+-------------------------------------------------------------------------------+

¦ ¦ ¦ ¦ ¦ ¦ ¦ ¦ ¦ ¦ ¦ ¦ ¦ ¦ ¦ ¦ ¦ ¦ ¦ ¦ ¦ ¦ ¦ ¦ ¦ ¦ ¦ ¦ ¦ ¦ ¦ ¦ ¦ ¦ ¦ ¦ ¦ ¦ ¦ ¦ ¦

+-------------------------------------------------------------------------------+

+-------------------------------------------------------------------------------+

¦ ¦ ¦ ¦ ¦ ¦ ¦ ¦ ¦ ¦ ¦ ¦ ¦ ¦ ¦ ¦ ¦ ¦ ¦ ¦ ¦ ¦ ¦ ¦ ¦ ¦ ¦ ¦ ¦ ¦ ¦ ¦ ¦ ¦ ¦ ¦ ¦ ¦ ¦ ¦ ¦

+-------------------------------------------------------------------------------+

+-------------------------------------------------------------------------------+

¦ ¦ ¦ ¦ ¦ ¦ ¦ ¦ ¦ ¦ ¦ ¦ ¦ ¦ ¦ ¦ ¦ ¦ ¦ ¦ ¦ ¦ ¦ ¦ ¦ ¦ ¦ ¦ ¦ ¦ ¦ ¦ ¦ ¦ ¦ ¦ ¦ ¦ ¦ ¦ ¦

+-------------------------------------------------------------------------------+

+-------------------------------------------------------------------------------+

¦ ¦ ¦ ¦ ¦ ¦ ¦ ¦ ¦ ¦ ¦ ¦ ¦ ¦ ¦ ¦ ¦ ¦ ¦ ¦ ¦ ¦ ¦ ¦ ¦ ¦ ¦ ¦ ¦ ¦ ¦ ¦ ¦ ¦ ¦ ¦ ¦ ¦ ¦ ¦ ¦

+-------------------------------------------------------------------------------+

                             (наименование организации)

Данные физического лица (его супруга/супруги), уплатившего страховые взносы (далее - налогоплательщик):

            +-----------------------------------------------------------------------+

Фамилия     ¦ ¦ ¦ ¦ ¦ ¦ ¦ ¦ ¦ ¦ ¦ ¦ ¦ ¦ ¦ ¦ ¦ ¦ ¦ ¦ ¦ ¦ ¦ ¦ ¦ ¦ ¦ ¦ ¦ ¦ ¦ ¦ ¦ ¦ ¦ ¦ ¦

            +-----------------------------------------------------------------------+

            +-----------------------------------------------------------------------+

Имя         ¦ ¦ ¦ ¦ ¦ ¦ ¦ ¦ ¦ ¦ ¦ ¦ ¦ ¦ ¦ ¦ ¦ ¦ ¦ ¦ ¦ ¦ ¦ ¦ ¦ ¦ ¦ ¦ ¦ ¦ ¦ ¦ ¦ ¦ ¦ ¦ ¦

            +-----------------------------------------------------------------------+

            +-----------------------------------------------------------------------+

Отчество(1) ¦ ¦ ¦ ¦ ¦ ¦ ¦ ¦ ¦ ¦ ¦ ¦ ¦ ¦ ¦ ¦ ¦ ¦ ¦ ¦ ¦ ¦ ¦ ¦ ¦ ¦ ¦ ¦ ¦ ¦ ¦ ¦ ¦ ¦ ¦ ¦ ¦

            +-----------------------------------------------------------------------+

            +-----------------------+                     +---+ +---+ +-------+

ИНН(2)      ¦ ¦ ¦ ¦ ¦ ¦ ¦ ¦ ¦ ¦ ¦ ¦ ¦     Дата рождения   ¦ ¦ ¦.¦ ¦ ¦.¦ ¦ ¦ ¦ ¦

            +-----------------------+                     +---+ +---+ +-------+

Сведения о документе, удостоверяющем личность:

                   +---+                          +---------------------------------------+

Код вида документа ¦ ¦ ¦           Серия и номер  ¦ ¦ ¦ ¦ ¦ ¦ ¦ ¦ ¦ ¦ ¦ ¦ ¦ ¦ ¦ ¦ ¦ ¦ ¦ ¦ ¦

                   +---+                          +---------------------------------------+

                   +---+ +---+ +-------+

Дата выдачи        ¦ ¦ ¦.¦ ¦ ¦.¦ ¦ ¦ ¦ ¦

                   +---+ +---+ +-------+

                                                                                                    +-+

Налогоплательщик и застрахованное физическое лицо (лицо, в пользу которого заключен договор         ¦ ¦ 0 - нет

добровольного пенсионного страхования и (или) добровольного страхования жизни) являются одним лицом +-+ 1 - да

Сведения о расходах на уплату страховых взносов:

                 +-+                       +---+ +---+ +-------+

Тип договора     ¦ ¦      Дата договора    ¦ ¦ ¦.¦ ¦ ¦.¦ ¦ ¦ ¦ ¦

                 +-+                       +---+ +---+ +-------+

                 +-------------------------------------------------------------------+

Номер договора   ¦ ¦ ¦ ¦ ¦ ¦ ¦ ¦ ¦ ¦ ¦ ¦ ¦ ¦ ¦ ¦ ¦ ¦ ¦ ¦ ¦ ¦ ¦ ¦ ¦ ¦ ¦ ¦ ¦ ¦ ¦ ¦ ¦ ¦ ¦

                 +-------------------------------------------------------------------+

                                           +-------------------------+ +---+

Сумма расходов на уплату страховых взносов ¦ ¦ ¦ ¦ ¦ ¦ ¦ ¦ ¦ ¦ ¦ ¦ ¦ ¦.¦ ¦ ¦

                                           +-------------------------+ +---+

---------------------------------------------------------------------------------------------------------------

       Достоверность и полноту сведений, указанных                        ¦             Зона QR-кода

            в настоящей справке, подтверждаю:                             ¦

+---------------------------------------+                                 ¦

¦ ¦ ¦ ¦ ¦ ¦ ¦ ¦ ¦ ¦ ¦ ¦ ¦ ¦ ¦ ¦ ¦ ¦ ¦ ¦ ¦                                 ¦

+---------------------------------------+                                 ¦

+---------------------------------------+                                 ¦

¦ ¦ ¦ ¦ ¦ ¦ ¦ ¦ ¦ ¦ ¦ ¦ ¦ ¦ ¦ ¦ ¦ ¦ ¦ ¦ ¦                                 ¦

+---------------------------------------+                                 ¦

+---------------------------------------+                                 ¦

¦ ¦ ¦ ¦ ¦ ¦ ¦ ¦ ¦ ¦ ¦ ¦ ¦ ¦ ¦ ¦ ¦ ¦ ¦ ¦ ¦                                 ¦

+---------------------------------------+                                 ¦

        (фамилия, имя, отчество)                                          ¦

                         +---+ +---+ +-------+                            ¦

Подпись ___________ Дата ¦ ¦ ¦.¦ ¦ ¦.¦ ¦ ¦ ¦ ¦                            ¦

                         +---+ +---+ +-------+                            ¦

                      +-----+                                             ¦

Справка составлена на ¦ ¦ ¦ ¦ страницах                                   ¦

                      +-----+                                             ¦

                                                                          ¦

                                                                          ¦

                                                                          ¦

(1) Отчество указывается при наличии (относится ко всем листам документа).¦

(2) ИНН указывается при наличии.                                          ¦

+-+         +-+         +-------------------+

+-+штрих-код+-+     ИНН ¦ ¦ ¦ ¦ ¦ ¦ ¦ ¦ ¦ ¦ ¦

   2720 1022            +-------------------+

                        +-----------------+    +-----+

                    КПП ¦ ¦ ¦ ¦ ¦ ¦ ¦ ¦ ¦ ¦Стр.¦0¦0¦2¦

                        +-----------------+    +-----+

Данные застрахованного физического лица (лица, в пользу которого заключен договор добровольного

пенсионного страхования и (или) добровольного страхования жизни(1)):

            +-----------------------------------------------------------------------+

Фамилия     ¦ ¦ ¦ ¦ ¦ ¦ ¦ ¦ ¦ ¦ ¦ ¦ ¦ ¦ ¦ ¦ ¦ ¦ ¦ ¦ ¦ ¦ ¦ ¦ ¦ ¦ ¦ ¦ ¦ ¦ ¦ ¦ ¦ ¦ ¦ ¦ ¦

            +-----------------------------------------------------------------------+

            +-----------------------------------------------------------------------+

Имя         ¦ ¦ ¦ ¦ ¦ ¦ ¦ ¦ ¦ ¦ ¦ ¦ ¦ ¦ ¦ ¦ ¦ ¦ ¦ ¦ ¦ ¦ ¦ ¦ ¦ ¦ ¦ ¦ ¦ ¦ ¦ ¦ ¦ ¦ ¦ ¦ ¦

            +-----------------------------------------------------------------------+

            +-----------------------------------------------------------------------+

Отчество(1) ¦ ¦ ¦ ¦ ¦ ¦ ¦ ¦ ¦ ¦ ¦ ¦ ¦ ¦ ¦ ¦ ¦ ¦ ¦ ¦ ¦ ¦ ¦ ¦ ¦ ¦ ¦ ¦ ¦ ¦ ¦ ¦ ¦ ¦ ¦ ¦ ¦

            +-----------------------------------------------------------------------+

            +-----------------------+                     +---+ +---+ +-------+

ИНН(2)      ¦ ¦ ¦ ¦ ¦ ¦ ¦ ¦ ¦ ¦ ¦ ¦ ¦     Дата рождения   ¦ ¦ ¦.¦ ¦ ¦.¦ ¦ ¦ ¦ ¦

            +-----------------------+                     +---+ +---+ +-------+

Сведения о документе, удостоверяющем личность:

                   +---+                          +---------------------------------------+

Код вида документа ¦ ¦ ¦           Серия и номер  ¦ ¦ ¦ ¦ ¦ ¦ ¦ ¦ ¦ ¦ ¦ ¦ ¦ ¦ ¦ ¦ ¦ ¦ ¦ ¦ ¦

                   +---+                          +---------------------------------------+

                   +---+ +---+ +-------+

Дата выдачи        ¦ ¦ ¦.¦ ¦ ¦.¦ ¦ ¦ ¦ ¦

                   +---+ +---+ +-------+

(1) Данные заполняются, если налогоплательщик и застрахованное физическое лицо (лицо в пользу которого

заключен договор добровольного пенсионного страхования и (или) добровольного страхования жизни) не являются

одним лицом.

(2) ИНН указывается при наличии.

+-+           Достоверность и полноту сведений, указанных на данной странице, подтверждаю:                +-+

+-+           _____________________________ (подпись)          ___________________________ (дата)         +-+

Приложение № 2
к приказу ФНС России
от 12.10.2023 г. № БВ-7-11/736@

Порядок заполнения формы справки об уплате страховых взносов для представления в налоговый орган

1. Справка об уплате страховых взносов для представления в налоговый орган (далее - Справка) заполняется страховыми организациями (обособленными подразделениями страховых организаций), осуществляющими страховую деятельность, имеющими соответствующие лицензии, выданные в соответствии с законодательством Российской Федерации (далее - страховые организации), в целях предоставления налогоплательщикам социальных налоговых вычетов по налогу на доходы физических лиц, предусмотренных абзацем вторым и третьим подпункта 3 и подпунктом 4 пункта 1 статьи 219 Налогового кодекса Российской Федерации (далее - Кодекс).

2. Справка заполняется на основании заявления физического лица (его супруга/супруги) о выдаче Справки, уплатившего страховые взносы (далее - налогоплательщик), за запрашиваемый налоговый период (год), в котором осуществлялись соответствующие расходы налогоплательщика на уплату страховых взносов по договорам добровольного личного страхования, а также по договорам добровольного страхования своих супруга (супруги), родителей, детей (в том числе усыновленных) в возрасте до 18 лет (до 24 лет, если дети (в том числе усыновленные) являются обучающимися по очной форме обучения в организациях, осуществляющих образовательную деятельность), подопечных в возрасте до 18 лет, расходы налогоплателыцика-опекуна (налогоплателыцика-попечителя) на уплату страховых взносов по договорам добровольного страхования граждан, бывших подопечных, после прекращения опеки или попечительства, если указанные граждане являются обучающимися по очной форме обучения в организациях, осуществляющих образовательную деятельность, в возрасте до 24 лет, а также расходы налогоплательщика на уплату страховых взносов по договору (договорам) добровольного пенсионного страхования, заключенному (заключенным) со страховой организацией в свою пользу и (или) в пользу супруга (в том числе вдовы, вдовца), родителей (в том числе усыновителей), детей-инвалидов (в том числе усыновленных, находящихся под опекой (попечительством), по договору (договорам) добровольного страхования жизни, если такие договоры заключаются на срок не менее пяти лет, заключенному (заключенным) со страховой организацией в свою пользу и (или) в пользу супруга (в том числе вдовы, вдовца), родителей (в том числе усыновителей), детей (в том числе усыновленных, находящихся под опекой (попечительством).

3. Справка заполняется отдельно по каждому застрахованному физическому лицу (лицу, в пользу которого заключен договор добровольного пенсионного страхования и (или) добровольного страхования жизни), по каждому такому договору.

4. Справка заполняется в двух экземплярах. Один экземпляр выдается налогоплательщику, обратившемуся за выдачей Справки, второй экземпляр остается в страховой организации.

5. В целях получения обоими супругами социального налогового вычета по расходам на уплату страховых взносов по соответствующему договору в заполняемой Справке указывается согласованная супругами сумма расходов конкретного супруга, обратившегося за выдачей Справки.

Заполнение Справок в отношении одних и тех же понесенных расходов на уплату страховых взносов по соответствующим договорам одновременно налогоплательщику, уплатившему страховые взносы, и его супругу (супруге) не допускается.

6. Заполнение Справки осуществляется вручную либо распечатывается на принтере с использованием чернил синего или черного цвета. Двусторонняя печать Справки на бумажном носителе не допускается.

7. Справка может подготавливаться с использованием программного обеспечения, предусматривающего при распечатывании Справки вывод на страницах Справки двумерного штрих-кода.

При заполнении Справки, подготовленной с использованием программного обеспечения, необходимо учитывать следующее:

7.1. Значения числовых показателей выравниваются по правому (последнему) знакоместу;

7.2. Печать знаков должна выполняться шрифтом Courier New высотой 16 - 18 пунктов.

В Справке, подготовленной с использованием программного обеспечения, при распечатке на принтере допускается отсутствие обрамления знакомест и прочерков для незаполненных знакомест. Расположение и размеры Справки не должны изменяться.

8. В Справке заполняются все реквизиты и суммовые показатели, если иное не предусмотрено настоящим Порядком.

9. Наличие исправлений в Справке не допускается.

10. Каждому показателю Справки соответствует одно поле, состоящее из определенного количества знакомест. В каждом поле указывается только один показатель.

Исключение составляют показатели, значением которых являются дата или десятичная дробь. Для десятичной дроби используются два поля, разделенные знаком «.» (точка). Первое поле соответствует целой части десятичной дроби, второе - дробной части десятичной дроби.

11. Заполнение полей Справки значениями текстовых, числовых, кодовых показателей осуществляется слева направо начиная с первого (левого) знакоместа.

12. Показателям, выраженным в денежных единицах, соответствуют два поля, разделенные знаком «.» («точка»). Первое поле соответствует значению показателя, состоящее из целых денежных единиц, во втором - из части соответствующей денежной единицы.

13. Для указания даты используются по порядку три поля: день (поле из двух знакомест), месяц (поле из двух знакомест) и год (поле из четырех знакомест), разделенные знаком «.»(«точка»).

14. Все значения стоимостных показателей указываются в рублях и копейках.

В случае если знакомест для указания дробной части больше, чем цифр, то в свободных знакоместах соответствующего поля ставится прочерк. Например, сумма расходов на уплату страховых взносов заполняется по формату: 13 знакомест для целой части и 2 знакоместа для дробной части и, соответственно, при сумме расходов на уплату страховых взносов «1234356.50» они указываются «1234356-----.50».

15. В поле «ИНН» в верхней части каждой страницы Справки указывается идентификационный номер налогоплательщика (далее - ИНН) страховой организации.

16. В поле «КПП» в верхней части каждой заполняемой страницы Справки указывается код причины постановки на учет (КПП) по месту нахождения страховой организации (месту нахождения обособленного подразделения страховой организации).

17. После заполнения необходимых листов Справки проставляется сквозная нумерация страниц в поле «Стр.», расположенном в верхней части каждой страницы.

18. В поле «Номер справки» указывается уникальный порядковый номер Справки, присваиваемый страховой организацией в системе внутреннего учета за соответствующий налоговый период (год), в отношении каждого физического лица, обратившегося за выдачей соответствующей Справки, отдельно по каждому застрахованному физическому лицу (лицу, в пользу которого заключен договор добровольного пенсионного страхования и (или) добровольного страхования жизни), по каждому договору.

Порядковый номер Справки может содержать только числовое значение.

В случае заполнения корректирующей Справки поле «Номер справки» принимает такое же значение, что и в первичной Справке.

19. Поле «Номер корректировки» имеет сквозную нумерацию (например, «0= =», «1--», «2--»,..., «10-» и так далее).

При заполнении страховой организацией Справки (корректирующей Справки) учитываются Справки, ранее выданные налогоплательщику за соответствующий период, и сведения, представленные в отношении налогоплательщика за соответствующий период страховой организацией в налоговый орган в электронной форме в порядке, предусмотренном абзацем первым пункта 31 статьи 2211 Кодекса.

В случае заполнения страховой организацией Справки (корректирующей Справки) с точно соответствующими сведениями, представленными ранее в отношении налогоплательщика страховой организацией в налоговый орган в электронной форме, в поле «Номер корректировки» заполняется соответствующий номер корректировки, указанный при передаче соответствующих сведений в электронной форме в порядке, предусмотренном абзацем первым пункта 31 статьи 2211 Кодекса.

При заполнении аннулирующей Справки указывается номер корректировки «999».

20. В поле «Отчетный год» указывается налоговый период (год), за который заполняется Справка, в котором осуществлялись соответствующие расходы на уплату страховых взносов.

21. В поле «Данные страховой организации:» указывается сокращенное наименование (в случае отсутствия - полное наименование) страховой организации (обособленного подразделения страховой организации), осуществляющей страховую деятельность. Содержательная часть наименования (его аббревиатура или название) располагается в начале строки.

22. В разделе «Данные физического лица (его супруга/супруги), уплатившего страховые взносы (далее - налогоплательщик):» заполняются персональные данные физического лица, обратившегося за выдачей Справки:

22.1. В полях «Фамилия», «Имя», «Отчество» указываются соответственно фамилия, имя и отчество (при наличии) полностью, без сокращений, в соответствии с документом, удостоверяющим личность физического лица.

22.2. В поле «ИНН» указывается ИНН физического лица (при наличии).

При заполнении поля «ИНН» поля «Код вида документа», «Серия и номер», «Дата выдачи» раздела «Сведения о документе, удостоверяющем личность» не заполняются.

22.3. В поле «Дата рождения» указывается день, месяц и год рождения физического лица в соответствии с документом, удостоверяющим личность физического лица (цифрами день, месяц, год в формате ДД.ММ.ГГГГ).

22.4. В поле «Код вида документа» указывается код вида документа в соответствии с приложением к настоящему Порядку.

22.5. В поле «Серия и номер» указывается серия и номер документа, удостоверяющего личность физического лица. Серия и номер документа отделяются пробелом.

22.6. В поле «Дата выдачи» указывается соответственно дата выдачи документа, удостоверяющего личность физического лица.

23. В поле «Налогоплательщик и застрахованное физическое лицо (лицо, в пользу которого заключен договор добровольного пенсионного страхования и (или) добровольного страхования жизни) являются одним лицом» указывается соответствующий признак:

0 - Налогоплательщик и застрахованное физическое лицо (лицо, в пользу которого заключен договор добровольного пенсионного страхования и (или) добровольного страхования жизни) не являются одним лицом;

1 - Налогоплательщик и застрахованное физическое лицо (лицо, в пользу которого заключен договор добровольного пенсионного страхования и (или) добровольного страхования жизни) являются одним лицом;

При указании признака «1» следующие поля раздела «Данные застрахованного физического лица (лица, в пользу которого заключен договор добровольного пенсионного страхования и (или) добровольного страхования жизни):» не заполняются, страница 002 Справки не заполняется.

24. В разделе «Сведения о расходах на уплату страховых взносов» необходимые сведения заполняются в следующем порядке:

24.1. В поле «Тип договора» указывается соответствующий признак:

1 - договор добровольного личного страхования (договор добровольного страхования супруга (супруги), родителей, детей (в том числе усыновленных) в возрасте до 18 лет (до 24 лет, если дети (в том числе усыновленные) являются обучающимися по очной форме обучения в организациях, осуществляющих образовательную деятельность) и подопечных в возрасте до 18 лет (бывших подопечных, после прекращения опеки или попечительства, обучающихся по очной форме обучения в организациях, осуществляющих образовательную деятельность, в возрасте до 24 лет);

2 - договор добровольного пенсионного страхования;

3 - договор добровольного страхования жизни;

24.2. В поле «Дата договора» указывается дата заключения договора.

24.3. В поле «Номер договора» указывается номер договора.

24.4. В поле «Сумма расходов на уплату страховых взносов» указывается общая сумма произведенных расходов на уплату страховых взносов по соответствующему договору, согласованная супругами.

25. Общая сумма произведенных расходов на уплату страховых взносов по договору указывается в Справке (в том числе в корректирующей Справке) нарастающим итогом за налоговый период (год).

26. В разделе «Достоверность и полноту сведений, указанных в настоящей справке, подтверждаю:» необходимые сведения заполняются в следующем порядке:

26.1 В полях «Фамилия», «Имя», «Отчество» указываются соответственно фамилия, имя и отчество (при наличии) сотрудника страховой организации, заполняющего Справку для выдачи налогоплательщику.

26.2 В поле «Подпись» ставится подпись сотрудника страховой организации, заполняющего Справку (заполняется на каждой странице Справки).

26.3 В поле «Дата» указывается день, месяц, год заполнения Справки (заполняется на каждой странице Справки).

27. Раздел «Зона QR-кода» может заполняться с использованием программного обеспечения, предусматривающего при распечатывании Справки вывод на странице Справки QR-кода, содержащего показатели Справки.

28. В разделе «Данные застрахованного физического лица (лица, в пользу которого заключен договор добровольного пенсионного страхования и (или) добровольного страхования жизни):» заполняются персональные данные застрахованного физического лица (лица, в пользу которого заключен договор добровольного пенсионного страхования и (или) добровольного страхования жизни):

28.1. В полях «Фамилия», «Имя», «Отчество» указываются соответственно фамилия, имя и отчество (при наличии) полностью, без сокращений, в соответствии с документом, удостоверяющим личность физического лица.

28.2. В поле «ИНН» указывается ИНН застрахованного физического лица (лица, в пользу которого заключен договор добровольного пенсионного страхования и (или) добровольного страхования жизни) (при наличии).

При заполнении поля «ИНН» поля «Код вида документа», «Серия и номер», «Дата выдачи» раздела «Сведения о документе, удостоверяющем личность» не заполняются.

28.3. В поле «Дата рождения» указывается день, месяц и год рождения физического лица в соответствии с документом, удостоверяющим личность физического лица (цифрами день, месяц, год в формате ДД.ММ.ГГГГ).

28.4. В поле «Код вида документа» указывается код вида документа в соответствии с приложением к настоящему Порядку.

28.5. Поле «Серия и номер» заполняется с учетом положений подпункта 22.5 пункта 22 настоящего Порядка при наличии реквизитов в документе, удостоверяющем личность физического лица.

28.6. В поле «Дата выдачи» указывается дата выдачи документа, удостоверяющего личность физического лица.

Приложение
к Порядку заполнения формы
справки об уплате страховых
взносов для представления
в налоговый орган,
утвержденному приказом ФНС России
от 12.10.2023 г. № БВ-7-11/736@

Коды видов документа

Код Наименование документа
21 Паспорт гражданина Российской Федерации
03 Свидетельство о рождении
07 Военный билет
08 Временное удостоверение, выданное взамен военного билета
10 Паспорт иностранного гражданина
11 Свидетельство о рассмотрении ходатайства о признании лица беженцем на территории Российской Федерации по существу
12 Вид на жительство в Российской Федерации
13 Удостоверение беженца
14 Временное удостоверение личности гражданина Российской Федерации
15 Разрешение на временное проживание в Российской Федерации
19 Свидетельство о предоставлении временного убежища на территории Российской Федерации
23 Свидетельство о рождении, выданное уполномоченным органом иностранного государства
24 Удостоверение личности военнослужащего Российской Федерации
27 Военный билет офицера запаса
91 Иные документы

Приложение № 3
к приказу ФНС России
от 12.10.2023 г. № БВ-7-11/736@

Формат представления в налоговый орган страховой организацией сведений о фактических расходах налогоплательщика на уплату страховых взносов, необходимых для предоставления социального налогового вычета по налогу на доходы физических лиц, в электронной форме

I. Общие сведения

1. Настоящий формат описывает требования к XML-файлам (далее - файл обмена) передачи в налоговый орган страховой организацией сведений о фактических расходах налогоплательщика на уплату страховых взносов, необходимых для предоставления социального налогового вычета по налогу на доходы физических лиц, в электронной форме.

2. Номер версии настоящего формата 5.01, часть CCLXXXII.

II. Описание файла обмена

3. Имя файла обмена должно иметь следующий вид:

R_T_A_K_O_GGGGMMDD_N, где.

R_T - префикс, принимающий значение UT_SVOPLSTRVZN;

А_К - идентификатор получателя информации, где: А - идентификатор получателя, которому направляется файл обмена, К - идентификатор конечного получателя, для которого предназначена информация из данного файла обмена. Передача файла от отправителя к конечному получателю (К) может осуществляться в несколько этапов через другие налоговые органы, осуществляющие передачу файла на промежуточных этапах, которые обозначаются идентификатором А. В случае передачи файла от отправителя к конечному получателю при отсутствии налоговых органов, осуществляющих передачу на промежуточных этапах, значения идентификаторов А и К совпадают. Каждый из идентификаторов (А и К) имеет вид для налоговых органов - четырехразрядный код налогового органа;

О - идентификатор отправителя информации, имеет вид:

для организаций - девятнадцатиразрядный код (идентификационный номер налогоплательщика (далее - ИНН) и код причины постановки на учет (далее - КПП) организации (обособленного подразделения);

для физических лиц - двенадцатиразрядный код (ИНН физического лица, при наличии. При отсутствии ИНН - последовательность из двенадцати нулей).

GGGG - год формирования передаваемого файла, ММ - месяц, DD - день;

N - идентификационный номер файла. (Длина - от 1 до 36 знаков. Идентификационный номер файла должен обеспечивать уникальность файла).

Расширение имени файла - xml. Расширение имени файла может указываться как строчными, так и прописными буквами.

Параметры первой строки файла обмена

Первая строка XML-файла должна иметь следующий вид:

<?xml version ="1.0" encoding ="windows-1251"?>

Имя файла, содержащего XML-схему файла обмена, должно иметь следующий вид:

UT_SVOPLSTRVZN_1_282_00_05_01_xx, где хх - номер версии схемы.

Расширение имени файла - xsd.

XML-схема файла обмена приводится отдельным файлом и размещается на официальном сайте Федеральной налоговой службы в информационно-телекоммуникационной сети «Интернет».

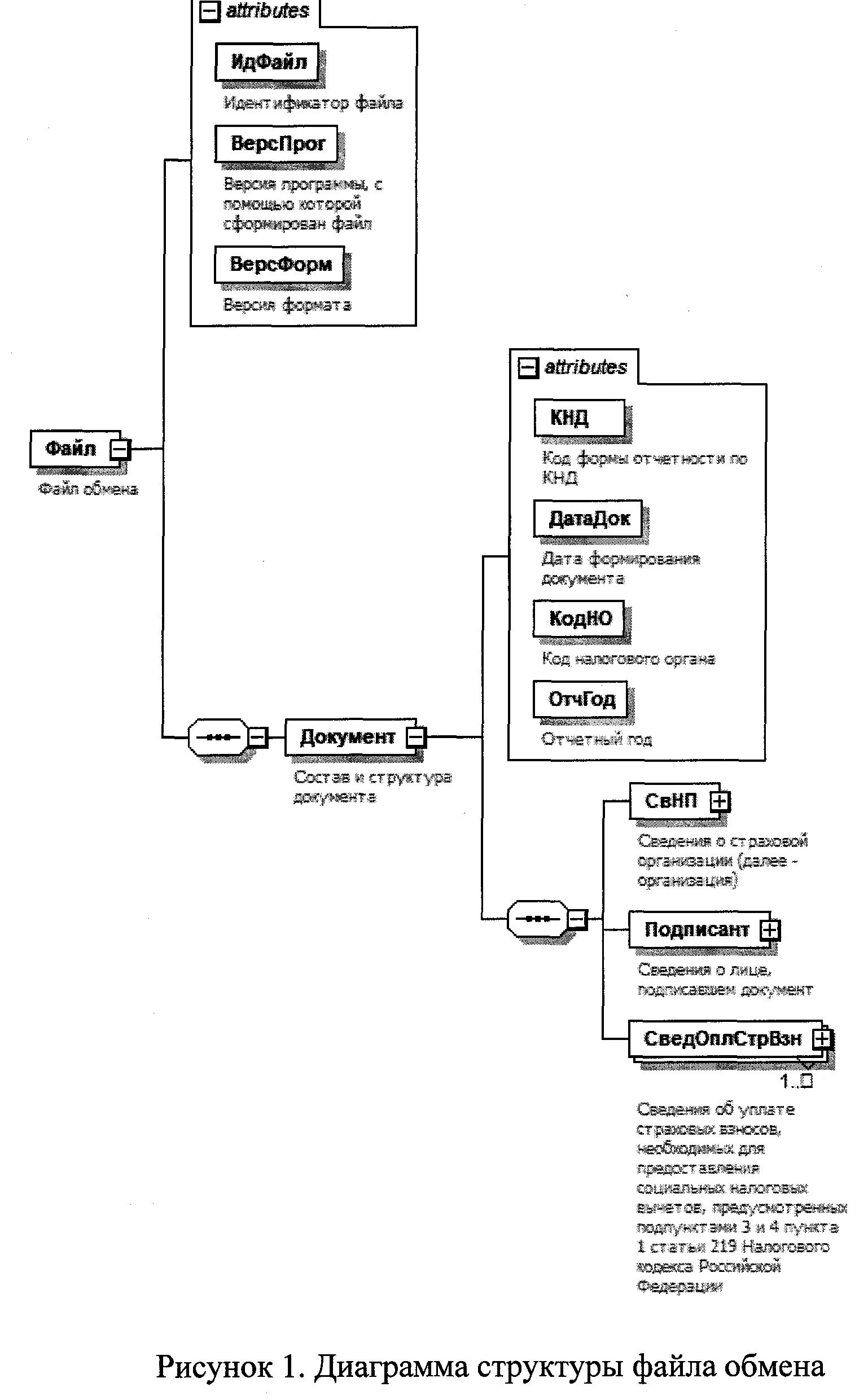
4. Логическая модель файла обмена представлена в виде диаграммы структуры файла обмена на рисунке 1 настоящего формата. Элементами логической модели файла обмена являются элементы и атрибуты XML-файла. Перечень структурных элементов логической модели файла обмена и сведения о них приведены в таблицах 4.1 - 4.10 настоящего формата.

Для каждого структурного элемента логической модели файла обмена приводятся следующие сведения:

наименование элемента. Приводится полное наименование элемента. В строке таблицы могут быть описаны несколько элементов, наименования которых разделены символом «|». Такая форма записи применяется при наличии в файле обмена только одного элемента из описанных в этой строке;

сокращенное наименование (код) элемента. Приводится сокращенное наименование элемента. Синтаксис сокращенного наименования должен удовлетворять спецификации XML;

признак типа элемента. Может принимать следующие значения: «С» - сложный элемент логической модели (содержит вложенные элементы), «П» - простой элемент логической модели, реализованный в виде элемента XML-файла, «А» - простой элемент логической модели, реализованный в виде атрибута элемента XML-файла. Простой элемент логической модели не содержит вложенные элементы;

формат элемента. Формат элемента представляется следующими условными обозначениями: Т - символьная строка; N - числовое значение (целое или дробное).

Формат символьной строки указывается в виде T(n-k) или Т(=k), где: n - минимальное количество знаков, k - максимальное количество знаков, символ «-» - разделитель, символ «=» означает фиксированное количество знаков в строке. В случае если минимальное количество знаков равно 0, формат имеет вид Т(0-k). В случае если максимальное количество знаков не ограничено, формат имеет вид Т(n-).

Формат числового значения указывается в виде N(m.k), где: m - максимальное количество знаков в числе, включая знак (для отрицательного числа), целую и дробную часть числа без разделяющей десятичной точки, k - максимальное число знаков дробной части числа. Если число знаков дробной части числа равно 0 (то есть число целое), то формат числового значения имеет вид N(m).

Для простых элементов, являющихся базовыми в XML, таких как элемент с типом «date», поле «Формат элемента» не заполняется. Для таких элементов в поле «Дополнительная информация» указывается тип базового элемента;

признак обязательности элемента определяет обязательность наличия элемента (совокупности наименования элемента и его значения) в файле обмена. Признак обязательности элемента может принимать следующие значения: «О» - наличие элемента в файле обмена обязательно; «Н» - наличие элемента в файле обмена необязательно, то есть элемент может отсутствовать. Если элемент принимает ограниченный перечень значений (по классификатору, кодовому словарю), то признак обязательности элемента дополняется символом «К». В случае если количество реализаций элемента может быть более одной, то признак обязательности элемента дополняется символом «М».

К вышеперечисленным признакам обязательности элемента может добавляться значение «У» в случае описания в XML-схеме условий, предъявляемых к элементу в файле обмена, описанных в графе «Дополнительная информация»;

дополнительная информация содержит, при необходимости, требования к элементу файла обмена, не указанные ранее. Для сложных элементов указывается ссылка на таблицу, в которой описывается состав данного элемента. Для элементов, принимающих ограниченный перечень значений из классификатора (кодового словаря), указывается соответствующее наименование классификатора (кодового словаря) или приводится перечень возможных значений. Для классификатора (кодового словаря) может указываться ссылка на его местонахождение. Для элементов, использующих пользовательский тип данных, указывается наименование типового элемента.

Рисунок 1. Диаграмма структуры файла обмена

Таблица 4.1

Файл обмена (Файл)

Наименование элемента Сокращенное наименование (код) элемента Признак типа элемента Формат элемента Признак обязательности элемента Дополнительная информация
Идентификатор файла ИдФайл А Т(1-255) ОУ Содержит (повторяет) имя сформированного файла (без расширения)
Версия программы, с помощью которой сформирован файл ВерсПрог А Т(1-40) О    
Версия формата ВерсФорм А Т(1-5) О Принимает значение: 5.01
Состав и структура документа Документ С     О Состав элемента представлен в таблице 4.2

Таблица 4.2

Состав и структура документа (Документ)

Наименование элемента Сокращенное наименование (код) элемента Признак типа элемента Формат элемента Признак обязательности элемента Дополнительная информация
Код формы отчетности по КНД КНД А Т(=7) ОК Типовой элемент <КНДТип>. Принимает значение: 1184047
Дата формирования документа ДатаДок А Т(=10) О Типовой элемент <ДатаТип>. Дата в формате ДД.ММ.ГГГГ
Код налогового органа КодНО А Т(=4) ОК Типовой элемент <СОНОТип>
Отчетный год ОтчГод А     О Типовой элемент <xs:gYear>. Год в формате ГГГГ
Сведения о страховой организации (далее - организация) СвНП С     О Состав элемента представлен в таблице 4.3
Сведения о лице, подписавшем документ Подписант С     О Состав элемента представлен в таблице 4.5
Сведения о фактических расходах налогоплательщика на уплату страховых взносов, необходимых для предоставления социального налогового вычета по налогу на доходы физических лиц СведОплСтрВзн С     ОМ Состав элемента представлен в таблице 4.7

Таблица 4.3

Сведения о страховой организации (далее - организация) (СвНП)

Наименование элемента Сокращенное наименование (код) элемента Признак типа элемента Формат элемента Признак обязательности элемента Дополнительная информация
Организация НПЮЛ С     О Состав элемента представлен в таблице 4.4

Таблица 4.4

Организация (НПЮЛ)

Наименование элемента Сокращенное наименование (код) элемента Признак типа элемента Формат элемента Признак обязательности элемента Дополнительная информация
Наименование организации НаимОрг А Т(1-1000) О    
ИНН организации ИННЮЛ А Т(=10) О Типовой элемент <ИННЮЛТип>
КПП КПП А Т(=9) О Типовой элемент <КППТип>

Таблица 4.5

Сведения о лице, подписавшем документ (Подписант)

Наименование элемента Сокращенное наименование (код) элемента Признак типа элемента Формат элемента Признак обязательности элемента Дополнительная информация
Признак лица, подписавшего документ ПрПодп А Т(=1) ОК Принимает значение: 1 - руководитель организации | 2 - представитель организации
Фамилия, имя, отчество (при наличии) ФИО С     О Типовой элемент <ФИОТип>. Состав элемента представлен в таблице 4.10
Сведения о представителе организации СвПред С     НУ Состав элемента представлен в таблице 4.6. Элемент обязателен для <ПрПодп>=2

Таблица 4.6

Сведения о представителе организации (СвПред)

Наименование элемента Сокращенное наименование (код) элемента Признак типа элемента Формат элемента Признак обязательности элемента Дополнительная информация
Наименование документа, подтверждающего полномочия представителя НаимДок А Т(1-120) О Для доверенности, совершенной в электронной форме, необходимо указывать GUID доверенности

Таблица 4.7

Сведения о фактических расходах налогоплательщика на уплату страховых взносов, необходимых для предоставления социального налогового вычета по налогу на доходы физических лиц (СведОплСтрВзн)

Наименование элемента Сокращенное наименование (код) элемента Признак типа элемента Формат элемента Признак обязательности элемента Дополнительная информация
Номер сведений НомерСвед А Т(1-12) О Содержит только числовые символы. Указывается уникальный порядковый номер сведений, присваиваемый страховой организацией (обособленным подразделением страховой организации) в системе внутреннего учета за соответствующий налоговый период (год), в отношении каждого физического лица, обратившегося за представлением сведений в налоговый орган в электронной форме, отдельно по каждому застрахованному физическому лицу (лицу, в пользу которого заключен договор добровольного пенсионного страхования и (или) добровольного страхования жизни), отдельно по каждому договору
Номер корректировки НомКорр А N(3) О Принимает значение: 0 - первичный документ, 1 - 998 - номер корректировки для корректирующего документа, 999 - при представлении аннулирующих сведений Показатель имеет сквозную нумерацию. В случае выдачи ранее физическому лицу, уплатившему соответствующие страховые взносы (или его супругу/супруге) за соответствующий налоговый период (год) страховой организацией (обособленным подразделением страховой организации) Справки об уплате страховых взносов для представления в налоговый орган (далее - Справка), указывается последовательно соответствующий номер корректировки. В случае представления сведений с точно соответствующими сведениями, указанными в Справке, заполняется соответствующий номер корректировки, указанный в Справке.
Налогоплательщик и застрахованное физическое лицо (лицо, в пользу которого заключен договор добровольного пенсионного страхования и (или) добровольного страхования жизни) являются одним лицом ПрЗастрах А Т(=1) ОК Принимает значение: 0 - нет | 1 - да
Тип договора Тип Договор А Т(=1) ОК Принимает значение: 1 - договор добровольного личного страхования (договор добровольного страхования супруга (супруги), родителей, детей (в том числе усыновленных) в возрасте до 18 лет (до 24 лет, если дети (в том числе усыновленные) являются обучающимися по очной форме обучения в организациях, осуществляющих образовательную деятельность) и подопечных в возрасте до 18 лет (бывших подопечных, после прекращения опеки или попечительства, обучающихся по очной форме обучения в организациях, осуществляющих образовательную деятельность, в возрасте до 24 лет) | 2 - договор добровольного пенсионного страхования | 3 - договор добровольного страхования жизни
Дата договора ДатаДоговор А Т(=10) О Типовой элемент <ДатаТип>. Дата в формате ДД.ММ.ГГГГ
Номер договор НомерДоговор А Т(1-40) О    
Сумма расходов на уплату страховых взносов СуммаРасх А N(15.2) О Указывается сумма расходов нарастающим итогом с начала налогового периода
Данные физического лица (его супруга/супруги), уплатившего страховые взносы (далее - налогоплательщик) НППлатСтрахВзн С     О Типовой элемент <ДанФИОТип>. Состав элемента представлен в таблице 4.8
Данные застрахованного физического лица (лица, в пользу которого заключен договор добровольного пенсионного страхования и (или) добровольного страхования жизни) ЗастрЛицо С     НУ Типовой элемент <ДанФИОТип>. Состав элемента представлен в таблице 4.8. Элемент обязателен при <ПрЗастрах>=0 и не заполняется при <ПрЗастрах>=1

Таблица 4.8

Данные физического лица (ДанФИОТип)

Наименование элемента Сокращенное наименование (код) элемента Признак типа элемента Формат элемента Признак обязательности элемента Дополнительная информация
ИНН ИНН А Т(=12) Н Типовой элемент <ИННФЛТип>
Дата рождения ДатаРожд А Т(=10) О Типовой элемент <ДатаТип>. Дата в формате ДД.ММ.ГГГГ
Фамилия, имя, отчество (при наличии) ФИО С     О Типовой элемент <ФИОТип>. Состав элемента представлен в таблице 4.10
Сведения о документе, удостоверяющем личность СведДок С     НУ Элемент обязателен при отсутствии элемента <ИНН>. Состав элемента представлен в таблице 4.9

Таблица 4.9

Сведения о документе, удостоверяющем личность (СведДок)

Наименование элемента Сокращенное наименование (код) элемента Признак типа элемента Формат элемента Признак обязательности элемента Дополнительная информация
Код вида документа КодВидДок А Т(=2) ОК Принимает значение: 21 - Паспорт гражданина Российской Федерации | 03 - Свидетельство о рождении | 07 - Военный билет | 08 - Временное удостоверение, выданное взамен военного билета | 10 - Паспорт иностранного гражданина | 11 - Свидетельство о рассмотрении ходатайства о признании лица беженцем на территории Российской Федерации по существу | 12 - Вид на жительство в Российской Федерации | 13 - Удостоверение беженца | 14 - Временное удостоверение личности гражданина Российской Федерации | 15 - Разрешение на временное проживание в Российской Федерации | 19 - Свидетельство о предоставлении временного убежища на территории Российской Федерации | 23 - Свидетельство о рождении, выданное уполномоченным органом иностранного государства| 24 - Удостоверение личности военнослужащего Российской Федерации | 27 - Военный билет офицера запаса | 91 - Иные документы
Серия и номер СерНомДок А Т(1-25) О    
Дата выдачи ДатаДок А Т(=10) О Типовой элемент <ДатаТип>. Дата в формате ДД.ММ.ГГГГ

Таблица 4.10

Фамилия, имя, отчество (ФИОТип)

Наименование элемента Сокращенное наименование (код) элемента Признак типа элемента Формат элемента Признак обязательности элемента Дополнительная информация
Фамилия Фамилия А Т(1-60) О    
Имя Имя А Т(1-60) О    
Отчество Отчество А Т(1-60) Н    

Приложение № 4
к приказу ФНС России
от 12.10.2023 г. № БВ-7-11/736@

Порядок представления в налоговый орган страховой организацией сведений о фактических расходах налогоплательщика на уплату страховых взносов, необходимых для предоставления социального налогового вычета по налогу на доходы физических лиц, в электронной форме

1. Настоящий порядок определяет порядок представления в налоговый орган страховыми организациями (обособленными подразделениями страховых организаций), осуществляющими страховую деятельность, имеющими соответствующие лицензии, выданные в соответствии с законодательством Российской Федерации (далее - страховые организации), сведений о фактических расходах налогоплательщика на уплату страховых взносов, необходимых для предоставления социальных налоговых вычетов по налогу на доходы физических лиц, предусмотренных абзацем вторым и третьим подпункта 3 и подпунктом 4 пункта 1 статьи 219 Налогового кодекса Российской Федерации (далее - Кодекс), в электронной форме (далее - Сведения).

2. Сведения представляются в налоговый орган в электронной форме на основании заявления физического лица (его супруга/супруги), непосредственно уплатившего страховые взносы (далее - налогоплательщик), страховой организацией, в которой были понесены соответствующие расходы на уплату страховых взносов, при наличии у указанной страховой организации технической возможности, а также при соблюдении условий, указанных в абзаце втором и шестом подпункта 3 и абзаце втором подпункта 4 пункта 1 статьи 219 Кодекса.

3. Сведения должны быть представлены в течение 30 календарных дней после дня подачи заявления налогоплательщика за запрашиваемый налоговый период (год) (как за текущий, так и по итогам налогового периода), в котором осуществлялись соответствующие расходы на уплату страховых взносов.

4. Представление Сведений в отношении одних и тех же понесенных расходов на уплату страховых взносов одновременно налогоплательщику и его супругу (супруге) не допускается.

5. В случае обращения налогоплательщика к страховой организации для представления в налоговый орган сведений об уплате страховых взносов по договорам добровольного личного страхования, а также по договорам добровольного страхования своих супруга (супруги), родителей, детей (в том числе усыновленных) в возрасте до 18 лет (до 24 лет, если дети (в том числе усыновленные) являются обучающимися по очной форме обучения в организациях, осуществляющих образовательную деятельность), подопечных в возрасте до 18 лет (бывших подопечных, после прекращения опеки или попечительства, обучающихся по очной форме обучения в организациях, осуществляющих образовательную деятельность, в возрасте до 24 лет), по договору (договорам) добровольного пенсионного страхования, заключенному (заключенным) со страховой организацией в свою пользу и (или) в пользу супруга (в том числе вдовы, вдовца), родителей (в том числе усыновителей), детей-инвалидов (в том числе усыновленных, находящихся под опекой (попечительством), по договору (договорам) добровольного страхования жизни, если такие договоры заключаются на срок не менее пяти лет, заключенному (заключенным) со страховой организацией в свою пользу и (или) в пользу супруга (в том числе вдовы, вдовца), родителей (в том числе усыновителей), детей (в том числе усыновленных, находящихся под опекой (попечительством), для предоставления социальных налоговых вычетов, предусмотренных абзацами вторым и третьим подпункта 3 и подпунктом 4 пункта 1 статьи 219 Кодекса, в порядке, предусмотренном абзацем первым пункта 31 статьи 2211 Кодекса, Сведения представляются в налоговый орган по каждому застрахованному лицу, и (или) лицу, в пользу которого заключен договор добровольного пенсионного страхования и (или) добровольного страхования жизни, по каждому такому договору.

6. При представлении Сведений в электронной форме (в том числе корректирующих) учитываются Справки об уплате страховых взносов для представления в налоговый орган, выданные страховой организацией за налоговый период (год), в котором уплачивались страховые взносы, налогоплательщику на бумажном носителе.

7. Сведения представляются в налоговый орган по месту нахождения страховой организации (обособленного подразделения страховой организации).

8. Представление страховыми организациями в налоговый орган Сведений осуществляется в электронной форме по телекоммуникационным каналам связи с применением усиленной квалифицированной электронной подписи в порядке, установленном приказом ФНС России от 16.07.2020 № ЕД-7-2/448@ «Об утверждении Порядка направления и получения документов, предусмотренных Налоговым кодексом Российской Федерации и используемых налоговыми органами при реализации своих полномочий в отношениях, регулируемых законодательством о налогах и сборах, а также представления документов по требованию налогового органа в электронной форме по телекоммуникационным каналам связи» (зарегистрирован Министерством юстиции Российской Федерации 19.08.2020, регистрационный № 59335) с изменениями, внесенными приказами ФНС России от 23.10.2020 № ЕД-7-15/772@ (зарегистрирован Министерством юстиции Российской Федерации 01.12.2020, регистрационный № 61185), от 07.09.2021 № ЕД-7-8/795@ (зарегистрирован Министерством юстиции Российской Федерации 19.10.2021, регистрационный № 65470), от 23.12.2022 № ЕД-7-21/1250@ (зарегистрирован Министерством юстиции Российской Федерации 08.02.2023, регистрационный № 72283).


Обзор документа

ФНС утвердила форму справки об уплате страховых взносов для представления в налоговый орган и порядок ее заполнения, а также электронный формат и порядок подачи страховой организацией сведений о фактических расходах налогоплательщика на уплату страховых взносов, необходимых для предоставления соцвычета по НДФЛ.

Справка заполняется в 2-х экземплярах, один выдается налогоплательщику, второй остается в страховой организации. Документ может быть подготовлен с использованием ПО, предусматривающего при распечатывании вывод на страницах двухмерного штрих-кода. Исправления в справке не допускаются.

Приказ вступает в силу по истечении 10 дней после дня его официального опубликования, но не ранее 1 января 2024 г.

Для просмотра актуального текста документа и получения полной информации о вступлении в силу, изменениях и порядке применения документа, воспользуйтесь поиском в Интернет-версии системы ГАРАНТ:
Мы обрабатываем локальные данные браузера и используем инструменты аналитики в целях улучшения и обеспечения работоспособности сайта, статистических исследований и обзоров. Вы можете запретить обработку указанных данных в настройках браузера. Пожалуйста, ознакомьтесь с условиями их обработки.