Приказ Федеральной налоговой службы от 28 августа 2023 г. № ЕД-7-21/577@ “Об утверждении формы пояснений налогоплательщика-организации (ее обособленного подразделения) в связи с полученным сообщением об исчисленных налоговым органом суммах транспортного налога, налога на имущество организаций, земельного налога, порядка ее заполнения и формата представления таких пояснений в электронной форме”
В соответствии с абзацем вторым пункта 6 статьи 363, абзацем третьим пункта 6 статьи 386, пунктом 5 статьи 397 Налогового кодекса Российской Федерации, подпунктом 5.9.37 пункта 5 Положения о Федеральной налоговой службе, утвержденного постановлением Правительства Российской Федерации от 30.09.2004 № 506, в целях обеспечения представления в налоговые органы пояснений налогоплательщиков-организаций (их обособленных подразделений) в связи с полученными сообщениями об исчисленных налоговыми органами суммах транспортного налога, налога на имущество организаций, земельного налога, а также в связи с принятием Федерального закона от 31.07.2023 № 389-ФЗ «О внесении изменений в части первую и вторую Налогового кодекса Российской Федерации, отдельные законодательные акты Российской Федерации и о приостановлении действия абзаца второго пункта 1 статьи 78 части первой Налогового кодекса Российской Федерации» приказываю:
1. Утвердить:
форму «Пояснения налогоплательщика-организации (ее обособленного подразделения) в связи с полученным сообщением об исчисленных налоговым органом суммах транспортного налога, налога на имущество организаций, земельного налога» согласно приложению № 1 к настоящему приказу;
порядок заполнения формы «Пояснения налогоплательщика-организации (ее обособленного подразделения) в связи с полученным сообщением об исчисленных налоговым органом суммах транспортного налога, налога на имущество организаций, земельного налога» согласно приложению № 2 к настоящему приказу;
формат представления пояснений налогоплательщика-организации (ее обособленного подразделения) в связи с полученным сообщением об исчисленных налоговым органом суммах транспортного налога, налога на имущество организаций, земельного налога в электронной форме согласно приложению № 3 к настоящему приказу.
2. Признать утратившим силу приказ Федеральной налоговой службы от 30.03.2022 № ЕД-7-21/247@ «Об утверждении формы, порядка ее заполнения и формата представления пояснений налогоплательщика-организации (ее обособленного подразделения), представляемых в налоговый орган в электронной форме в связи с сообщением об исчисленных налоговым органом суммах транспортного налога, налога на имущество организаций, земельного налога, формы уведомления о результатах рассмотрения налоговым органом пояснений и (или) документов, представленных в связи с указанным сообщением, формы уведомления о продлении срока рассмотрения налоговым органом указанных пояснений и (или) документов» (зарегистрирован Министерством юстиции Российской Федерации 28.04.2022, регистрационный № 68347).
3. Установить, что настоящий приказ вступает в силу с 1 января 2024 года.
4. Контроль за исполнением настоящего приказа возложить на заместителя руководителя Федеральной налоговой службы, координирующего методологическое обеспечение работы налоговых органов по вопросам исчисления, полноты и своевременности уплаты транспортного налога, налога на имущество организаций, земельного налога.
|
Руководитель Федеральной налоговой службы |
Д.В. Егоров |
Зарегистрировано в Минюсте РФ 31 октября 2023 г.
Регистрационный № 75793
Приложение № 1
к приказу ФНС России
от 28.08.2023 г. № ЕД-7-21/577@
+-+ +-+ +-------------------+
+-+штрих-код+-+ ИНН ¦ ¦ ¦ ¦ ¦ ¦ ¦ ¦ ¦ ¦ ¦
7880 2018 +-------------------+
+-----------------+ +-----+
КПП ¦ ¦ ¦ ¦ ¦ ¦ ¦ ¦ ¦ ¦Стр.¦0¦0¦1¦
+-----------------+ +-----+
Форма по КНД 1150129
Пояснения
налогоплательщика-организации (ее обособленного подразделения) в связи с полученным
сообщением об исчисленных налоговым органом суммах транспортного налога, налога
на имущество организаций, земельного налога
+-------+
1. Представляется в налоговый орган (код) ¦ ¦ ¦ ¦ ¦
+-------+
2. Сведения о налогоплательщике-организации (ее обособленном подразделении):
+-------------------------------------------------------------------------------+
¦ ¦ ¦ ¦ ¦ ¦ ¦ ¦ ¦ ¦ ¦ ¦ ¦ ¦ ¦ ¦ ¦ ¦ ¦ ¦ ¦ ¦ ¦ ¦ ¦ ¦ ¦ ¦ ¦ ¦ ¦ ¦ ¦ ¦ ¦ ¦ ¦ ¦ ¦ ¦ ¦
+-------------------------------------------------------------------------------+
+-------------------------------------------------------------------------------+
¦ ¦ ¦ ¦ ¦ ¦ ¦ ¦ ¦ ¦ ¦ ¦ ¦ ¦ ¦ ¦ ¦ ¦ ¦ ¦ ¦ ¦ ¦ ¦ ¦ ¦ ¦ ¦ ¦ ¦ ¦ ¦ ¦ ¦ ¦ ¦ ¦ ¦ ¦ ¦ ¦
+-------------------------------------------------------------------------------+
+-------------------------------------------------------------------------------+
¦ ¦ ¦ ¦ ¦ ¦ ¦ ¦ ¦ ¦ ¦ ¦ ¦ ¦ ¦ ¦ ¦ ¦ ¦ ¦ ¦ ¦ ¦ ¦ ¦ ¦ ¦ ¦ ¦ ¦ ¦ ¦ ¦ ¦ ¦ ¦ ¦ ¦ ¦ ¦ ¦
+-------------------------------------------------------------------------------+
+-------------------------------------------------------------------------------+
¦ ¦ ¦ ¦ ¦ ¦ ¦ ¦ ¦ ¦ ¦ ¦ ¦ ¦ ¦ ¦ ¦ ¦ ¦ ¦ ¦ ¦ ¦ ¦ ¦ ¦ ¦ ¦ ¦ ¦ ¦ ¦ ¦ ¦ ¦ ¦ ¦ ¦ ¦ ¦ ¦
+-------------------------------------------------------------------------------+
(полное наименование организации или ее обособленного подразделения)
+---------------------------------------+
3. Номер контактного телефона ¦ ¦ ¦ ¦ ¦ ¦ ¦ ¦ ¦ ¦ ¦ ¦ ¦ ¦ ¦ ¦ ¦ ¦ ¦ ¦ ¦
+---------------------------------------+
4. Способ информирования налогоплательщика-организации (ее обособленного подразделения) о результатах рассмотрения пояснений:
+-+ 1 - лично в налоговом органе, через который представлены пояснения
¦ ¦ 2 - по почте по имеющемуся у налогового органа адресу налогоплательщика-организации (ее обособленного подразделения)
+-+ 3 - по телекоммуникационным каналам связи через оператора электронного документооборота
+-----+ +-----+
Пояснения составлены на ¦ ¦ ¦ ¦ страницах с приложением подтверждающих документов (копий) на ¦ ¦ ¦ ¦ листах
+-----+ +-----+
------------------------------------------------------------------------------------------------------------------------------
Достоверность и полноту сведений, указанных ¦ Заполняется работником налогового органа
в настоящих пояснениях, подтверждаю: ¦
+-+ ¦
¦ ¦ 1 - налогоплательщик ¦ Сведения о представлении пояснений
+-+ 2 - представитель налогоплательщика ¦ +---+
+---------------------------------------+ ¦ Настоящие пояснения представлены (код) ¦ ¦ ¦
¦ ¦ ¦ ¦ ¦ ¦ ¦ ¦ ¦ ¦ ¦ ¦ ¦ ¦ ¦ ¦ ¦ ¦ ¦ ¦ ¦ ¦ +---+
+---------------------------------------+ ¦ +-----+
+---------------------------------------+ ¦ на ¦ ¦ ¦ ¦ страницах
¦ ¦ ¦ ¦ ¦ ¦ ¦ ¦ ¦ ¦ ¦ ¦ ¦ ¦ ¦ ¦ ¦ ¦ ¦ ¦ ¦ ¦ +-----+
+---------------------------------------+ ¦с приложением подтверждающих документов
+---------------------------------------+ ¦ +-----+
¦ ¦ ¦ ¦ ¦ ¦ ¦ ¦ ¦ ¦ ¦ ¦ ¦ ¦ ¦ ¦ ¦ ¦ ¦ ¦ ¦ ¦ на ¦ ¦ ¦ ¦ страницах
+---------------------------------------+ ¦ +-----+
(фамилия, имя, отчество (при наличии) ¦ +---+ +---+ +-------+
представителя налогоплательщика) ¦ Дата представления ¦ ¦ ¦.¦ ¦ ¦.¦ ¦ ¦ ¦ ¦
¦ декларации +---+ +---+ +-------+
+---+ +---+ +-------+ ¦
Подпись _________ Дата ¦ ¦ ¦.¦ ¦ ¦.¦ ¦ ¦ ¦ ¦ ¦
+---+ +---+ +-------+ ¦
Наименование и реквизиты документа, ¦
подтверждающего полномочия представителя ¦
налогоплательщика ¦
+---------------------------------------+ ¦
¦ ¦ ¦ ¦ ¦ ¦ ¦ ¦ ¦ ¦ ¦ ¦ ¦ ¦ ¦ ¦ ¦ ¦ ¦ ¦ ¦ ¦
+---------------------------------------+ ¦ __________________________ ___________________
+---------------------------------------+ ¦ Фамилия, имя и отчество Подпись
¦ ¦ ¦ ¦ ¦ ¦ ¦ ¦ ¦ ¦ ¦ ¦ ¦ ¦ ¦ ¦ ¦ ¦ ¦ ¦ ¦ ¦ (при наличии)
+---------------------------------------+ ¦
+-+ +-+
+-+ +-+
+-+ +-+ +-------------------+
+-+штрих-код+-+ ИНН ¦ ¦ ¦ ¦ ¦ ¦ ¦ ¦ ¦ ¦ ¦
7880 2025 +-------------------+
+-----------------+ +-----+
КПП ¦ ¦ ¦ ¦ ¦ ¦ ¦ ¦ ¦ ¦Стр.¦ ¦ ¦ ¦
+-----------------+ +-----+
5. Пояснения в связи с полученным сообщением об исчисленных налоговым органом суммах транспортного налога, налога на
имущество организаций, земельного налога
+---+ +---+ +-------+ +---------------------------------------------------+
¦ ¦ ¦.¦ ¦ ¦.¦ ¦ ¦ ¦ ¦ N ¦ ¦ ¦ ¦ ¦ ¦ ¦ ¦ ¦ ¦ ¦ ¦ ¦ ¦ ¦ ¦ ¦ ¦ ¦ ¦ ¦ ¦ ¦ ¦ ¦ ¦ ¦
+---+ +---+ +-------+ +---------------------------------------------------+
(дата сообщения) (номер сообщения)
в отношении следующего объекта налогообложения:
+---+ 01 - автомобиль легковой 05 - мотороллер 09 - вертолет 13 - катер
5.1. Вид транспортного средства ¦ ¦ ¦ 02 - автомобиль грузовой 06 - снегоход 10 - самолет 14 - гидроцикл
+---+ 03 - автобус 07 - трактор 11 - теплоход 15 - моторная лодка
04 - мотоцикл 08 - мотосани 12 - яхта 16 - иное
Государственный регистрационный знак (номер) или иной номер транспортного средства
+-------------------------------------------------------------------------------+
¦ ¦ ¦ ¦ ¦ ¦ ¦ ¦ ¦ ¦ ¦ ¦ ¦ ¦ ¦ ¦ ¦ ¦ ¦ ¦ ¦ ¦ ¦ ¦ ¦ ¦ ¦ ¦ ¦ ¦ ¦ ¦ ¦ ¦ ¦ ¦ ¦ ¦ ¦ ¦ ¦
+-------------------------------------------------------------------------------+
5.2. Кадастровый номер земельного участка или иного объекта недвижимости
+-------------------------------------------------------------------------------+
¦ ¦ ¦ ¦ ¦ ¦ ¦ ¦ ¦ ¦ ¦ ¦ ¦ ¦ ¦ ¦ ¦ ¦ ¦ ¦ ¦ ¦ ¦ ¦ ¦ ¦ ¦ ¦ ¦ ¦ ¦ ¦ ¦ ¦ ¦ ¦ ¦ ¦ ¦ ¦ ¦
+-------------------------------------------------------------------------------+
6. Содержание пояснений
+-------------------------------------------------------------------------------+
¦ ¦ ¦ ¦ ¦ ¦ ¦ ¦ ¦ ¦ ¦ ¦ ¦ ¦ ¦ ¦ ¦ ¦ ¦ ¦ ¦ ¦ ¦ ¦ ¦ ¦ ¦ ¦ ¦ ¦ ¦ ¦ ¦ ¦ ¦ ¦ ¦ ¦ ¦ ¦ ¦
+-------------------------------------------------------------------------------+
+-------------------------------------------------------------------------------+
¦ ¦ ¦ ¦ ¦ ¦ ¦ ¦ ¦ ¦ ¦ ¦ ¦ ¦ ¦ ¦ ¦ ¦ ¦ ¦ ¦ ¦ ¦ ¦ ¦ ¦ ¦ ¦ ¦ ¦ ¦ ¦ ¦ ¦ ¦ ¦ ¦ ¦ ¦ ¦ ¦
+-------------------------------------------------------------------------------+
+-------------------------------------------------------------------------------+
¦ ¦ ¦ ¦ ¦ ¦ ¦ ¦ ¦ ¦ ¦ ¦ ¦ ¦ ¦ ¦ ¦ ¦ ¦ ¦ ¦ ¦ ¦ ¦ ¦ ¦ ¦ ¦ ¦ ¦ ¦ ¦ ¦ ¦ ¦ ¦ ¦ ¦ ¦ ¦ ¦
+-------------------------------------------------------------------------------+
+-------------------------------------------------------------------------------+
¦ ¦ ¦ ¦ ¦ ¦ ¦ ¦ ¦ ¦ ¦ ¦ ¦ ¦ ¦ ¦ ¦ ¦ ¦ ¦ ¦ ¦ ¦ ¦ ¦ ¦ ¦ ¦ ¦ ¦ ¦ ¦ ¦ ¦ ¦ ¦ ¦ ¦ ¦ ¦ ¦
+-------------------------------------------------------------------------------+
+-------------------------------------------------------------------------------+
¦ ¦ ¦ ¦ ¦ ¦ ¦ ¦ ¦ ¦ ¦ ¦ ¦ ¦ ¦ ¦ ¦ ¦ ¦ ¦ ¦ ¦ ¦ ¦ ¦ ¦ ¦ ¦ ¦ ¦ ¦ ¦ ¦ ¦ ¦ ¦ ¦ ¦ ¦ ¦ ¦
+-------------------------------------------------------------------------------+
+-------------------------------------------------------------------------------+
¦ ¦ ¦ ¦ ¦ ¦ ¦ ¦ ¦ ¦ ¦ ¦ ¦ ¦ ¦ ¦ ¦ ¦ ¦ ¦ ¦ ¦ ¦ ¦ ¦ ¦ ¦ ¦ ¦ ¦ ¦ ¦ ¦ ¦ ¦ ¦ ¦ ¦ ¦ ¦ ¦
+-------------------------------------------------------------------------------+
+-------------------------------------------------------------------------------+
¦ ¦ ¦ ¦ ¦ ¦ ¦ ¦ ¦ ¦ ¦ ¦ ¦ ¦ ¦ ¦ ¦ ¦ ¦ ¦ ¦ ¦ ¦ ¦ ¦ ¦ ¦ ¦ ¦ ¦ ¦ ¦ ¦ ¦ ¦ ¦ ¦ ¦ ¦ ¦ ¦
+-------------------------------------------------------------------------------+
+-------------------------------------------------------------------------------+
¦ ¦ ¦ ¦ ¦ ¦ ¦ ¦ ¦ ¦ ¦ ¦ ¦ ¦ ¦ ¦ ¦ ¦ ¦ ¦ ¦ ¦ ¦ ¦ ¦ ¦ ¦ ¦ ¦ ¦ ¦ ¦ ¦ ¦ ¦ ¦ ¦ ¦ ¦ ¦ ¦
+-------------------------------------------------------------------------------+
+-------------------------------------------------------------------------------+
¦ ¦ ¦ ¦ ¦ ¦ ¦ ¦ ¦ ¦ ¦ ¦ ¦ ¦ ¦ ¦ ¦ ¦ ¦ ¦ ¦ ¦ ¦ ¦ ¦ ¦ ¦ ¦ ¦ ¦ ¦ ¦ ¦ ¦ ¦ ¦ ¦ ¦ ¦ ¦ ¦
+-------------------------------------------------------------------------------+
+-------------------------------------------------------------------------------+
¦ ¦ ¦ ¦ ¦ ¦ ¦ ¦ ¦ ¦ ¦ ¦ ¦ ¦ ¦ ¦ ¦ ¦ ¦ ¦ ¦ ¦ ¦ ¦ ¦ ¦ ¦ ¦ ¦ ¦ ¦ ¦ ¦ ¦ ¦ ¦ ¦ ¦ ¦ ¦ ¦
+-------------------------------------------------------------------------------+
+-------------------------------------------------------------------------------+
¦ ¦ ¦ ¦ ¦ ¦ ¦ ¦ ¦ ¦ ¦ ¦ ¦ ¦ ¦ ¦ ¦ ¦ ¦ ¦ ¦ ¦ ¦ ¦ ¦ ¦ ¦ ¦ ¦ ¦ ¦ ¦ ¦ ¦ ¦ ¦ ¦ ¦ ¦ ¦ ¦
+-------------------------------------------------------------------------------+
+-------------------------------------------------------------------------------+
¦ ¦ ¦ ¦ ¦ ¦ ¦ ¦ ¦ ¦ ¦ ¦ ¦ ¦ ¦ ¦ ¦ ¦ ¦ ¦ ¦ ¦ ¦ ¦ ¦ ¦ ¦ ¦ ¦ ¦ ¦ ¦ ¦ ¦ ¦ ¦ ¦ ¦ ¦ ¦ ¦
+-------------------------------------------------------------------------------+
+-------------------------------------------------------------------------------+
¦ ¦ ¦ ¦ ¦ ¦ ¦ ¦ ¦ ¦ ¦ ¦ ¦ ¦ ¦ ¦ ¦ ¦ ¦ ¦ ¦ ¦ ¦ ¦ ¦ ¦ ¦ ¦ ¦ ¦ ¦ ¦ ¦ ¦ ¦ ¦ ¦ ¦ ¦ ¦ ¦
+-------------------------------------------------------------------------------+
+-------------------------------------------------------------------------------+
¦ ¦ ¦ ¦ ¦ ¦ ¦ ¦ ¦ ¦ ¦ ¦ ¦ ¦ ¦ ¦ ¦ ¦ ¦ ¦ ¦ ¦ ¦ ¦ ¦ ¦ ¦ ¦ ¦ ¦ ¦ ¦ ¦ ¦ ¦ ¦ ¦ ¦ ¦ ¦ ¦
+-------------------------------------------------------------------------------+
+-------------------------------------------------------------------------------+
¦ ¦ ¦ ¦ ¦ ¦ ¦ ¦ ¦ ¦ ¦ ¦ ¦ ¦ ¦ ¦ ¦ ¦ ¦ ¦ ¦ ¦ ¦ ¦ ¦ ¦ ¦ ¦ ¦ ¦ ¦ ¦ ¦ ¦ ¦ ¦ ¦ ¦ ¦ ¦ ¦
+-------------------------------------------------------------------------------+
+-------------------------------------------------------------------------------+
¦ ¦ ¦ ¦ ¦ ¦ ¦ ¦ ¦ ¦ ¦ ¦ ¦ ¦ ¦ ¦ ¦ ¦ ¦ ¦ ¦ ¦ ¦ ¦ ¦ ¦ ¦ ¦ ¦ ¦ ¦ ¦ ¦ ¦ ¦ ¦ ¦ ¦ ¦ ¦ ¦
+-------------------------------------------------------------------------------+
+-------------------------------------------------------------------------------+
¦ ¦ ¦ ¦ ¦ ¦ ¦ ¦ ¦ ¦ ¦ ¦ ¦ ¦ ¦ ¦ ¦ ¦ ¦ ¦ ¦ ¦ ¦ ¦ ¦ ¦ ¦ ¦ ¦ ¦ ¦ ¦ ¦ ¦ ¦ ¦ ¦ ¦ ¦ ¦ ¦
+-------------------------------------------------------------------------------+
+-------------------------------------------------------------------------------+
¦ ¦ ¦ ¦ ¦ ¦ ¦ ¦ ¦ ¦ ¦ ¦ ¦ ¦ ¦ ¦ ¦ ¦ ¦ ¦ ¦ ¦ ¦ ¦ ¦ ¦ ¦ ¦ ¦ ¦ ¦ ¦ ¦ ¦ ¦ ¦ ¦ ¦ ¦ ¦ ¦
+-------------------------------------------------------------------------------+
+-------------------------------------------------------------------------------+
¦ ¦ ¦ ¦ ¦ ¦ ¦ ¦ ¦ ¦ ¦ ¦ ¦ ¦ ¦ ¦ ¦ ¦ ¦ ¦ ¦ ¦ ¦ ¦ ¦ ¦ ¦ ¦ ¦ ¦ ¦ ¦ ¦ ¦ ¦ ¦ ¦ ¦ ¦ ¦ ¦
+-------------------------------------------------------------------------------+
(пояснения, подтверждающие правильность исчисления, полноту и своевременность уплаты налога,
обоснованность применения пониженных налоговых ставок, налоговых льгот или наличие оснований
для освобождения от уплаты налога, предусмотренных законодательством о налогах и сборах)
Достоверность и полноту сведений, указанных на данной странице, подтверждаю:
+-+ ________________________ (подпись) _______________________ (дата) +-+
+-+ +-+
Приложение № 2
к приказу ФНС России
от 28.08.2023 г. № ЕД-7-21/577@
Порядок заполнения формы «Пояснения налогоплательщика-организации (ее обособленного подразделения) в связи с полученным сообщением об исчисленных налоговым органом суммах транспортного налога, налога на имущество организаций, земельного налога»
1. Форма «Пояснения налогоплательщика-организации (ее обособленного подразделения) в связи с полученным сообщением об исчисленных налоговым органом суммах транспортного налога, налога на имущество организаций, земельного налога» (далее - Форма) заполняется с указанием в Форме сквозной нумерации страниц, начиная с первого листа (страница 001). При этом порядковый номер страницы указывается в поле «Стр.» Формы слева направо, начиная с первого (левого) знакоместа. Например, для первой страницы Формы указывается «001», для второй страницы - «002».
2. Форма заполняется рукописным способом чернилами черного цвета или с использованием программного обеспечения, предусматривающего при распечатывании Формы вывод двумерного штрих-кода.
При заполнении Формы не допускается исправление ошибок с помощью корректирующего или иного аналогичного средства, а также не допускается двусторонняя печать Формы, заполняемой на бумажном носителе.
3. При заполнении Формы каждому ее показателю соответствует одно поле, состоящее из определенного количества знакомест. В каждом поле Формы указывается только один показатель.
Для указания даты при заполнении Формы предусмотрены три поля: день, месяц и год, разделенные знаком «.» (точка).
4. В случае рукописного способа заполнения Формы на бумажном носителе:
1) заполнение полей Формы значениями текстовых, числовых, кодовых показателей осуществляется слева направо, начиная с первого (левого) знакоместа;
2) заполнение текстовых полей Формы осуществляется заглавными печатными буквами;
3) при отсутствии данных для заполнения показателя Формы или неполного заполнения знакомест Формы в соответствующих полях Формы проставляется прочерк.
5. При распечатке на принтере Формы, заполненной с использованием программного обеспечения, допускается отсутствие обрамления знакомест и прочерков для незаполненных знакомест, расположение и размеры зон значений показателей не должны изменяться. Печать текста и знаков в Форме должна выполняться шрифтом Courier New высотой 16-18 пунктов.
6. Форма заполняется налогоплательщиком-организацией (ее обособленным подразделением), которым было получено указанное в Форме сообщение об исчисленных налоговым органом суммах транспортного налога, налога на имущество организаций, земельного налога (далее - налогоплательщик), за исключением раздела «Заполняется работником налогового органа».
7. В поле «ИНН» Формы на титульном и последующих листах Формы указывается идентификационный номер налогоплательщика.
8. В поле «КПП» Формы на титульном и последующих листах Формы указывается код причины постановки на учет в налоговом органе налогоплательщика по месту его нахождения.
9. В разделе 1 «Представляется в налоговый орган (код)» Формы указывается код налогового органа, в который представляется Форма.
Справочная информация о кодах налоговых органов размещена на официальном сайте Федеральной налоговой службы в информационно-телекоммуникационной сети «Интернет».
10. В разделе 2 «Сведения о налогоплательщике-организации (ее обособленном подразделении)» Формы указывается полное наименование налогоплательщика, соответствующее наименованию организации или ее обособленного подразделения, указанному в едином государственном реестре юридических лиц на дату представления Формы в налоговый орган.
11. В разделе 3 «Номер контактного телефона» Формы указывается (при наличии) номер контактного телефона лица, представляющего Форму, с кодом страны (для телефонных номеров, расположенных за пределами Российской Федерации) и иными кодами (код города), необходимыми для установления телефонной связи. При этом номера телефонов указываются без пробелов и прочерков, для каждой скобки и знака в Форме заполняется одно знакоместо.
12. В разделе 4 «Способ информирования налогоплательщика- организации (ее обособленного подразделения) о результатах рассмотрения пояснений» Формы указываются по выбору лица, представляющего Форму, следующие коды, используемые для определения способа информирования о результатах рассмотрения Формы:
«1» - в случае необходимости личного информирования в налоговом органе, через который представлены пояснения, содержащиеся в Форме;
«2» - в случае необходимости информирования по почте по имеющемуся у налогового органа адресу налогоплательщика;
«3» - в случае необходимости информирования по телекоммуникационным каналам связи через оператора электронного документооборота.
13. В поле «Пояснения составлены на ___ страницах» Формы указывается общее количество страниц в составе Формы. В поле «с приложением подтверждающих документов (копий) на ___ листах» Формы указывается количество листов документов (копий) (в случае их представления), приложенных к Форме.
14. В разделе «Достоверность и полноту сведений, указанных в настоящих пояснениях, подтверждаю» Формы указываются:
код «1» - в случае подтверждения достоверности и полноты сведений в Форме руководителем налогоплательщика, имеющим право действовать от имени налогоплательщика без доверенности;
код «2» - в случае подтверждения достоверности и полноты сведений в Форме уполномоченным представителем налогоплательщика. При этом к Форме прилагается копия документа, подтверждающего полномочия такого представителя налогоплательщика.
При заполнении Формы представителем налогоплательщика в поле «фамилия, имя, отчество (при наличии) представителя налогоплательщика» указываются построчно полностью фамилия, имя, отчество (при наличии) физического лица - представителя налогоплательщика.
При заполнении Формы в бумажном виде в месте, отведенном в Форме для подписи, проставляется подпись физического лица (руководителя налогоплательщика или представителя налогоплательщика) и дата подписания Формы; при заполнении Формы в электронной форме подпись и дата не проставляются.
При заполнении поля «Наименование и реквизиты документа, подтверждающего полномочия представителя налогоплательщика» Формы указываются наименование и реквизиты документа, подтверждающего полномочия представителя налогоплательщика.
15. В разделе 5 «Пояснения в связи с полученным сообщением об исчисленных налоговым органом суммах транспортного налога, налога на имущество организаций, земельного налога» Формы указываются реквизиты сообщения об исчисленных налоговым органом суммах транспортного налога, налога на имущество организаций, земельного налога, в связи с которым представляется Форма (далее - Сообщение): дата Сообщения; номер Сообщения.
16. В поле 5.1 «Вид транспортного средства» Формы указываются сведения о транспортном средстве, в отношении которого направлено Сообщение и представляется Форма (далее - транспортное средство).
При этом используются следующие коды видов транспортных средств: «01» - автомобиль легковой; «02» - автомобиль грузовой; «03» - автобус; «04» - мотоцикл; «05» - мотороллер; «06» - снегоход; «07» - трактор; «08» - мотосани; «09» - вертолет; «10» - самолет; «11» - теплоход; «12» - яхта; «13» - катер; «14» - гидроцикл; «15» - моторная лодка; «16» - иное.
В поле «Государственный регистрационный знак (номер) или иной номер транспортного средства» указывается государственный регистрационный знак (номер) или иной номер, позволяющий определить транспортное средство, на основании сведений органов (организаций, должностных лиц), осуществляющих государственную регистрацию транспортных средств в соответствии с законодательством Российской Федерации.
17. В поле 5.2 «Кадастровый номер земельного участка или иного объекта недвижимости» Формы указывается содержащийся в Едином государственном реестре недвижимости кадастровый номер земельного участка или иного объекта недвижимости, в отношении которого направлено Сообщение и представляется Форма.
18. В разделе 6 «Содержание пояснений» Формы отражаются пояснения налогоплательщика в связи с полученным Сообщением, подтверждающие правильность исчисления, полноту и своевременность уплаты налога, обоснованность применения пониженных налоговых ставок, налоговых льгот или наличие оснований для освобождения от уплаты налога, предусмотренных законодательством о налогах и сборах.
19. В разделе «Достоверность и полноту сведений, указанных на настоящей странице, подтверждаю» Формы при представлении Формы в бумажном виде проставляются:
1) подпись лица, заполнившего Форму;
2) дата заполнения Формы.
При заполнении Формы в электронной форме подпись и дата заполнения Формы не проставляются.
Приложение № 3
к приказу ФНС России
от 28.08.2023 г. № ЕД-7-21/577@
Формат представления пояснений налогоплательщика- организации (ее обособленного подразделения) в связи с полученным сообщением об исчисленных налоговым органом суммах транспортного налога, налога на имущество организаций, земельного налога в электронной форме
I. Общие сведения
1. Настоящий формат описывает требования к XML-файлам (далее - файл обмена) представления пояснений налогоплательщика-организации (ее обособленного подразделения) в связи с полученным сообщением об исчисленных налоговым органом суммах транспортного налога, налога на имущество организаций, земельного налога в электронной форме.
2. Номер версии настоящего формата 5.02, часть 788.
II. Описание файла обмена
3. Имя файла обмена должно иметь следующий вид:
R_Т_А_К_О_GGGGMMDD_N, где:
R_T - префикс, принимающий значение UT_POYASNSOOB;
А_К - идентификатор получателя информации, где: А - идентификатор получателя, которому направляется файл обмена, К - идентификатор конечного получателя, для которого предназначена информация из данного файла обмена. Передача файла от отправителя к конечному получателю (К) может осуществляться в несколько этапов через другие налоговые органы, осуществляющие передачу файла на промежуточных этапах, которые обозначаются идентификатором А. В случае передачи файла от отправителя к конечному получателю при отсутствии налоговых органов, осуществляющих передачу на промежуточных этапах, значения идентификаторов А и К совпадают. Каждый из идентификаторов (А и К) имеет вид для налоговых органов - четырехразрядный код налогового органа;
О - идентификатор отправителя информации, имеет вид:
для организаций - девятнадцатиразрядный код (идентификационный номер налогоплательщика (далее - ИНН) и код причины постановки на учет (далее - КПП) организации (обособленного подразделения);
для физических лиц, которые являются представителями налогоплательщика-организации, - двенадцатиразрядный код (ИНН физического лица, при наличии. При отсутствии ИНН - последовательность из двенадцати нулей);
GGGG - год формирования передаваемого файла, ММ - месяц, DD - день;
N - идентификационный номер файла (длина - от 1 до 36 знаков. Идентификационный номер файла должен обеспечивать уникальность файла).
Расширение имени файла - XML. Расширение имени файла может указываться как строчными, так и прописными буквами.
Параметры первой строки файла обмена
Первая строка XML-файла должна иметь следующий вид:
<?xml version =" 1.0" encoding ="windows-1251 "?>
Имя файла, содержащего XML-схему файла обмена, должно иметь следующий вид:
UT_POYASNSOOB_1_788_01_05_02_xx , где хх - номер версии схемы.
Расширение имени файла - xsd.
XML-схема файла обмена приводится отдельным файлом и размещается на официальном сайте Федеральной налоговой службы в информационно-телекоммуникационной сети «Интернет».
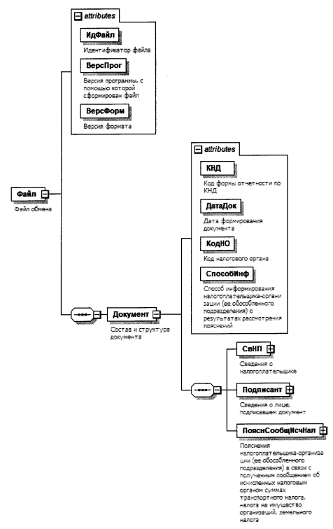
4. Логическая модель файла обмена представлена в виде диаграммы структуры файла обмена на рисунке 1 настоящего формата. Элементами логической модели файла обмена являются элементы и атрибуты XML-файла. Перечень структурных элементов логической модели файла обмена и сведения о них приведены в таблицах 4.1 - 4.10 настоящего формата.
Для каждого структурного элемента логической модели файла обмена приводятся следующие сведения:
наименование элемента. Приводится полное наименование элемента. В строке таблицы могут быть описаны несколько элементов, наименования которых разделены символом «|». Такая форма записи применяется при наличии в файле обмена только одного элемента из описанных в этой строке;
сокращенное наименование (код) элемента. Приводится сокращенное наименование элемента. Синтаксис сокращенного наименования должен удовлетворять спецификации XML;
признак типа элемента. Может принимать следующие значения: «С» - сложный элемент логической модели (содержит вложенные элементы), «П» - простой элемент логической модели, реализованный в виде элемента XML- файла, -«А» - простой элемент логической модели, реализованный в виде атрибута элемента XML-файла. Простой элемент логической модели не содержит вложенные элементы;
формат элемента. Формат элемента представляется следующими условными обозначениями: Т - символьная строка; N - числовое значение (целое или дробное).
Формат символьной строки указывается в виде T(n-k) или Т(=k), где: n - минимальное количество знаков, k - максимальное количество знаков, символ «-» - разделитель, символ «=» означает фиксированное количество знаков в строке. В случае, если минимальное количество знаков равно 0, формат имеет вид Т(0-k). В случае, если максимальное количество знаков не ограничено, формат имеет вид Т(n-).
Формат числового значения указывается в виде N(m.k), где: m - максимальное количество знаков в числе, включая знак (для отрицательного числа), целую и дробную часть числа без разделяющей десятичной точки, k - максимальное число знаков дробной части числа. Если число знаков дробной части числа равно 0 (то есть число целое), то формат числового значения имеет вид N(m).
Для простых элементов, являющихся базовыми в XML, например, элемент с типом «date», поле «Формат элемента» не заполняется. Для таких элементов в поле «Дополнительная информация» указывается тип базового элемента;
признак обязательности элемента определяет обязательность наличия элемента (совокупности наименования элемента и его значения) в файле обмена. Признак обязательности элемента может принимать следующие значения: «О» - наличие элемента в файле обмена обязательно; «Н» - наличие элемента в файле обмена необязательно, то есть элемент может отсутствовать. Если элемент принимает ограниченный перечень значений (по классификатору, справочнику, кодовому словарю), то признак обязательности элемента дополняется символом «К». В случае, если количество реализаций элемента может быть более одной, то признак обязательности элемента дополняется символом «М».
К вышеперечисленным признакам обязательности элемента может добавляться значение «У» в случае описания в XML-схеме условий, предъявляемых к элементу в файле обмена, описанных в графе «Дополнительная информация»;
дополнительная информация содержит, при необходимости, требования к элементу файла обмена, не указанные ранее. Для сложных элементов указывается ссылка на таблицу, в которой описывается состав данного элемента. Для элементов, принимающих ограниченный перечень значений из классификатора (справочника, кодового словаря), указывается соответствующее наименование классификатора (справочника, кодового словаря) или приводится перечень возможных значений. Для классификатора (справочника, кодового словаря) может указываться ссылка на его местонахождение. Для элементов, использующих пользовательский тип данных, указывается наименование типового элемента.
Рисунок 1. Диаграмма структуры файла обмена
Таблица 4.1
Файл обмена (Файл)
| Наименование элемента | Сокращенное наименование (код) элемента | Признак типа элемента | Формат элемента | Признак обязательности элемента | Дополнительная информация |
|---|---|---|---|---|---|
| Идентификатор файла | ИдФайл | А | Т(1-255) | ОУ | Содержит (повторяет) имя сформированного файла (без расширения) |
| Версия программы, с помощью которой сформирован файл | ВерсПрог | А | Т(1-40) | О | |
| Версия формата | ВерсФорм | А | Т(1-5) | О | Принимает значение: 5.02 |
| Состав и структура документа | Документ | С | О | Состав элемента представлен в таблице 4.2 |
Таблица 4.2
Состав и структура документа (Документ)
| Наименование элемента | Сокращенное наименование (код) элемента | Признак типа элемента | Формат элемента | Признак обязательности элемента | Дополнительная информация |
|---|---|---|---|---|---|
| Код формы документа по КНД | КНД | А | Т(=7) | ОК | Типовой элемент <КНДТип>. Принимает значение: 1150129 |
| Дата формирования документа | ДатаДок | А | Т(=10) | О | Типовой элемент <ДатаТип>. Дата в формате ДД.ММ.ГГТТ |
| Код налогового органа | КодНО | А | Т(=4) | ОК | |
| Способ информирования налогоплателыцика-организйации (ее обособленного подразделения) о результатах рассмотрения пояснений | СпособИнф | А | Т(=1) | ОК | Принимает значение: 1 - лично в налоговом органе, через который представлены пояснения | 2 - по почте по имеющемуся у налогового органа адресу налогоплателыцика-организации (ее обособленного подразделения) | 3 - по телекоммуникационным каналам связи через оператора электронного документооборота |
| Сведения о налогоплательщике | СвНП | С | О | Состав элемента представлен в таблице 4.3 | |
| Сведения о лице, подписавшем документ | Подписант | С | О | Состав элемента представлен в таблице 4.5 | |
| Пояснения налогоплательщика- организации (ее обособленного подразделения) в связи с полученным сообщением об исчисленных налоговым органом суммах транспортного налога, налога на имущество организаций, земельного налога | ПояснСообщИсчНал | С | О | Состав элемента представлен в таблице 4.7 |
Таблица 4.3
Сведения о налогоплательщике (СвНП)
| Наименование элемента | Сокращенное наименование (код) элемента | Признак типа элемента | Формат элемента | Признак обязательности элемента | Дополнительная информация |
|---|---|---|---|---|---|
| Номер контактного телефона | Тлф | А | Т(1-20) | Н | |
| Налогоплательщик-организация (ее обособленное подразделение) | НПЮЛ | С | О | Состав элемента представлен в таблице 4.4 |
Таблица 4.4
Налогоплательщик-организация (ее обособленное подразделение) (НПЮЛ)
| Наименование элемента | Сокращенное наименование (код) элемента | Признак типа элемента | Формат элемента | Признак обязательности элемента | Дополнительная информация |
|---|---|---|---|---|---|
| Полное наименование организации (ее обособленного подразделения) | НаимОрг | А | Т(1-1000) | О | |
| ИНН организации | ИННЮЛ | А | Т(=10) | О | Типовой элемент <ИННЮЛТип> |
| КПП | КПП | А | Т(=9) | О | Типовой элемент <КППТип> |
Таблица 4.5
Сведения о лице, подписавшем документ (Подписант)
| Наименование элемента | Сокращенное наименование (код) элемента | Признак типа элемента | Формат элемента | Признак обязательности элемента | Дополнительная информация |
|---|---|---|---|---|---|
| Признак лица, подписавшего документ | ПрПодп | А | Т(=1) | ОК | Принимает значение: 1 - налогоплательщик | 2 - представитель налогоплательщика |
| Фамилия, имя, отчество (при наличии) физического лица | ФИО | С | О | Типовой элемент <ФИОТип>. Состав элемента представлен в таблице 4.10 | |
| Сведения о представителе | СвПред | С | НУ | Состав элемента представлен в таблице 4.6. Элемент обязателен при <ПрПодп>=2 |
Таблица 4.6
Сведения о представителе (СвПред)
| Наименование элемента | Сокращенное наименование (код) элемента | Признак типа элемента | Формат элемента | Признак обязательности элемента | Дополнительная информация |
|---|---|---|---|---|---|
| Наименование и реквизиты документа, подтверждающего полномочия представителя налогоплательщика | НаимДок | А | Т(1-120) | О |
Таблица 4.7
Пояснения налогоплательщика-организации (ее обособленного подразделения) в связи с полученным сообщением об исчисленных налоговым органом суммах транспортного налога, налога на имущество организаций, земельного налога (ПояснСообщИсчНал)
| Наименование элемента | Сокращенное наименование (код) элемента | Признак типа элемента | Формат элемента | Признак обязательности элемента | Дополнительная информация |
|---|---|---|---|---|---|
| Дата сообщения | ДатаСообщ | А | Т(=10) | О | Типовой элемент <ДатаТип>. Дата в формате ДД.ММ.ГГГГ |
| Номер сообщения | НомерСообщ | А | Т(1-38) | О | |
| Пояснения в отношении транспортного средства | ПояснТС | С | НМУ | Состав элемента представлен в таблице 4.8. Элемент обязателен при отсутствии элемента <ПояснОбНедв> | |
| Пояснения в отношении земельного участка или иного объекта недвижимости | ПояснОбНедв | С | НМУ | Состав элемента представлен в таблице 4.9. Элемент обязателен при отсутствии элемента <ПояснТС> |
Таблица 4.8
Пояснения в отношении транспортного средства (ПояснТС)
| Наименование элемента | Сокращенное наименование (код) элемента | Признак типа элемента | Формат элемента | Признак обязательности элемента | Дополнительная информация |
|---|---|---|---|---|---|
| Вид транспортного средства | ВидТС | А | Т(=2) | ОК | Принимает значение: 01 - автомобиль легковой | 02 - автомобиль грузовой | 03 - автобус | 04 - мотоцикл | 05 - мотороллер | 06 - снегоход | 07 - трактор | 08 - мотосани | 09 - вертолет | 10 - самолет | 11 - теплоход | 12 - яхта | 13 - катер | 14 - гидроцикл | 15 - моторная лодка | 16 - иное |
| Государственный регистрационный знак (номер) или иной номер транспортного средства | РегЗнакТС | А | Т(1-30) | О | |
| Содержание пояснений, подтверждающих правильность исчисления, полноту и своевременность уплаты налога, обоснованность применения пониженных налоговых ставок, налоговых льгот или наличие оснований для освобождения от уплаты налога, предусмотренных законодательством о налогах и сборах | СодержПоясн | П | Т(1-10000) | О |
Таблица 4.9
Пояснения в отношении земельного участка или иного объекта недвижимости (ПояснОбНедв)
| Наименование элемента | Сокращенное наименование (код) элемента | Признак типа элемента | Формат элемента | Признак обязательности элемента | Дополнительная информация |
|---|---|---|---|---|---|
| Кадастровый номер земельного участка или иного объекта недвижимости | НомКадастр | А | Т(1-100) | О | |
| Содержание пояснений, подтверждающих правильность исчисления, полноту и своевременность уплаты налога, обоснованность применения пониженных налоговых ставок, налоговых льгот или наличие оснований для освобождения от уплаты налога, предусмотренных законодательством о налогах и сборах | СодержПоясн | П | Т(1-10000) | О |
Таблица 4.10
Фамилия, имя, отчество (ФИОТип)
| Наименование элемента | Сокращенное наименование (код) элемента | Признак типа элемента | Формат элемента | Признак обязательности элемента | Дополнительная информация |
|---|---|---|---|---|---|
| Фамилия | Фамилия | А | Т(1-60) | О | |
| Имя | Имя | А | Т(1-60) | О | |
| Отчество | Отчество | А | Т(1-60) | Н |
Обзор документа
Налоговые органы направляют организациям (их обособленным подразделениям) сообщения об исчисленных суммах транспортного, земельного налогов, налога на имущество. Плательщики вправе предоставить пояснения, которые подтверждают правильность исчисления, полноту и своевременность уплаты налога, обоснованность применения пониженных ставок, льгот или наличие оснований для освобождения от уплаты налога.
В связи с внесением изменений в НК РФ ФНС обновила форму, порядок ее заполнения и формат представления пояснений.
Приказ вступает в силу с 1 января 2024 г.
