Приказ Федеральной налоговой службы от 27 мая 2020 г. № ЕД-7-21/352@ “Об утверждении рекомендуемых форматов представления в электронной форме уведомления о выбранных объектах налогообложения, в отношении которых предоставляется налоговая льгота по налогу на имущество физических лиц, и уведомления о выбранном земельном участке, в отношении которого применяется налоговый вычет по земельному налогу, а также о признании утратившими силу приказов ФНС России от 15.11.2017 N ММВ-7-21/930@, от 23.05.2018 N ММВ-7-21/329@”
На основании подпункта 5.9.37 пункта 5 Положения о Федеральной налоговой службе, утвержденного постановлением Правительства Российской Федерации от 30.09.2004 N 506 (Собрание законодательства Российской Федерации, 2004, N 40, ст. 3961; 2015, N 15, ст. 2286), в целях обеспечения реализации приказа Федеральной налоговой службы от 13.07.2015 № ММВ-7-11/280@ "Об утверждении формы уведомления о выбранных объектах налогообложения, в отношении которых предоставляется налоговая льгота по налогу на имущество физических лиц" (зарегистрирован Министерством юстиции Российской Федерации 04.08.2015, регистрационный номер 38331) с изменениями, внесенными приказами Федеральной налоговой службы от 02.10.2017 № ММВ-7-21/773@ "О внесении изменений в приложения №№ 1, 2, 3 к приказу ФНС России от 26.11.2014 № ММВ-7-11/598@ и в приложение к приказу ФНС России от 13.07.2015 № ММВ-7-11/280@" (зарегистрирован Министерством юстиции Российской Федерации 30.10.2017, регистрационный номер 48731) и от 25.03.2020 № ЕД-7-21/192@ "О внесении изменений в приложения к приказам ФНС России от 26.11.2014 № ММВ-7-11/598@, от 13.07.2015 № ММВ-7-11/280@‚ от 14.11.2017 № ММВ-7-21/897@, от 26.03.2018 № ММВ-7-21/167@, от 24.05.2019 № ММВ-7-21/263@ в связи с информированием физических лиц о результатах рассмотрения документов, представленных в налоговые органы через многофункциональные центры предоставления государственных и муниципальных услуг" (зарегистрирован Министерством юстиции Российской Федерации 28.04.2020, регистрационный номер 58228), а также приказа Федеральной налоговой службы от 26.03.2018 № ММВ-7-21/167@ "Об утверждении формы уведомления о выбранном земельном участке, в отношении которого применяется налоговый вычет по земельному налогу" (зарегистрирован Министерством юстиции Российской Федерации 15.05.2018, регистрационный номер 51090) с изменениями, внесенными приказом Федеральной налоговой службы от 25.03.2020 № ЕД-7-21/192@, приказываю:
1. Утвердить:
рекомендуемый формат представления уведомления о выбранных объектах налогообложения, в отношении которых предоставляется налоговая льгота по налогу на имущество физических лиц, в электронной форме согласно приложению N 1 к настоящему приказу;
рекомендуемый формат представления уведомления о выбранном земельном участке, в отношении которого применяется налоговый вычет по земельному налогу, в электронной форме согласно приложению N 2 к настоящему приказу.
2. Признать утратившими силу приказы Федеральной налоговой службы:
от 15.11.2017 № ММВ-7-21/930@ "Об утверждении Рекомендуемого формата представления уведомления о выбранных объектах налогообложения, в отношении которых предоставляется налоговая льгота по налогу на имущество физических лиц, в электронной форме и о признании утратившим силу приказа ФНС России от 10.09.2015 № ММВ-7-6/388@";
от 23.05.2018 № ММВ-7-21/329@ "Об утверждении Рекомендуемого формата представления уведомления о выбранном земельном участке, в отношении которого применяется налоговый вычет по земельному налогу".
3. Контроль за исполнением настоящего приказа возложить на заместителя руководителя Федеральной налоговой службы, координирующего работу по созданию, развитию, сопровождению и эксплуатации автоматизированной информационной системы Федеральной налоговой службы.
|
Руководитель Федеральной налоговой службы |
Д.В. Егоров |
Приложение N 1
к приказу ФНС России
от 27 мая 2020 г. № ЕД-7-21/352@
Рекомендуемый формат представления уведомления о выбранных объектах налогообложения, в отношении которых предоставляется налоговая льгота по налогу на имущество физических лиц, в электронной форме
I. Общие сведения
1. Настоящий формат описывает требования к XML файлам (далее - файлам обмена) для формирования двумерного штрих-кода, содержащего информацию по уведомлению о выбранных объектах налогообложения, в отношении которых предоставляется налоговая льгота по налогу на имущество физических лиц, а также передачи этой информации в электронной форме в налоговые органы.
2. Номер версии настоящего формата 5.03, часть CLVII.
II. Описание файла обмена
3. Имя файла обмена должно иметь следующий вид:
R_Т_A_K_О_GGGGMMDD_N, где:
R_Т - префикс, принимающий значение SR_UVONLGFL;
A_K - идентификатор получателя информации, где: A - идентификатор получателя, которому направляется файл обмена, K - идентификатор конечного получателя, для которого предназначена информация из данного файла обмена1. Каждый из идентификаторов (A и K) имеет вид для налоговых органов - четырехразрядный код территориального органа;
------------------------------
1 Передача файла от отправителя к конечному получателю (К) может осуществляться в несколько этапов через другие налоговые органы, осуществляющие передачу файла на промежуточных этапах, которые обозначаются идентификатором А. В случае передачи файла от отправителя к конечному получателю при отсутствии налоговых органов, осуществляющих передачу на промежуточных этапах, значения идентификаторов А и К совпадают.
------------------------------
О - идентификатор отправителя информации, имеет вид:
для организаций - девятнадцатиразрядный код (идентификационный номер налогоплательщика (далее - ИНН) и код причины постановки на учет (далее - КПП) организации (обособленного подразделения);
для физических лиц - двенадцатиразрядный код (ИНН физического лица, при наличии. При отсутствии ИНН - последовательность из двенадцати нулей).
GGGG - год формирования передаваемого файла, MM - месяц, DD - день;
N - идентификационный номер файла. (Длина - от 1 до 36 знаков. Идентификационный номер файла должен обеспечивать уникальность файла).
Расширение имени файла - xml. Расширение имени файла может указываться как строчными, так и прописными буквами.
Параметры первой строки файла обмена
Первая строка XML файла должна иметь следующий вид:
<?xml version ="1.0" encoding ="windows-1251"?>
Имя файла, содержащего XML схему файла обмена, должно иметь следующий вид:
SR_UVONLGFL_1_157_00_05_03_xx , где хх - номер версии схемы.
Расширение имени файла - xsd.
XML схема файла обмена приводится отдельным файлом.
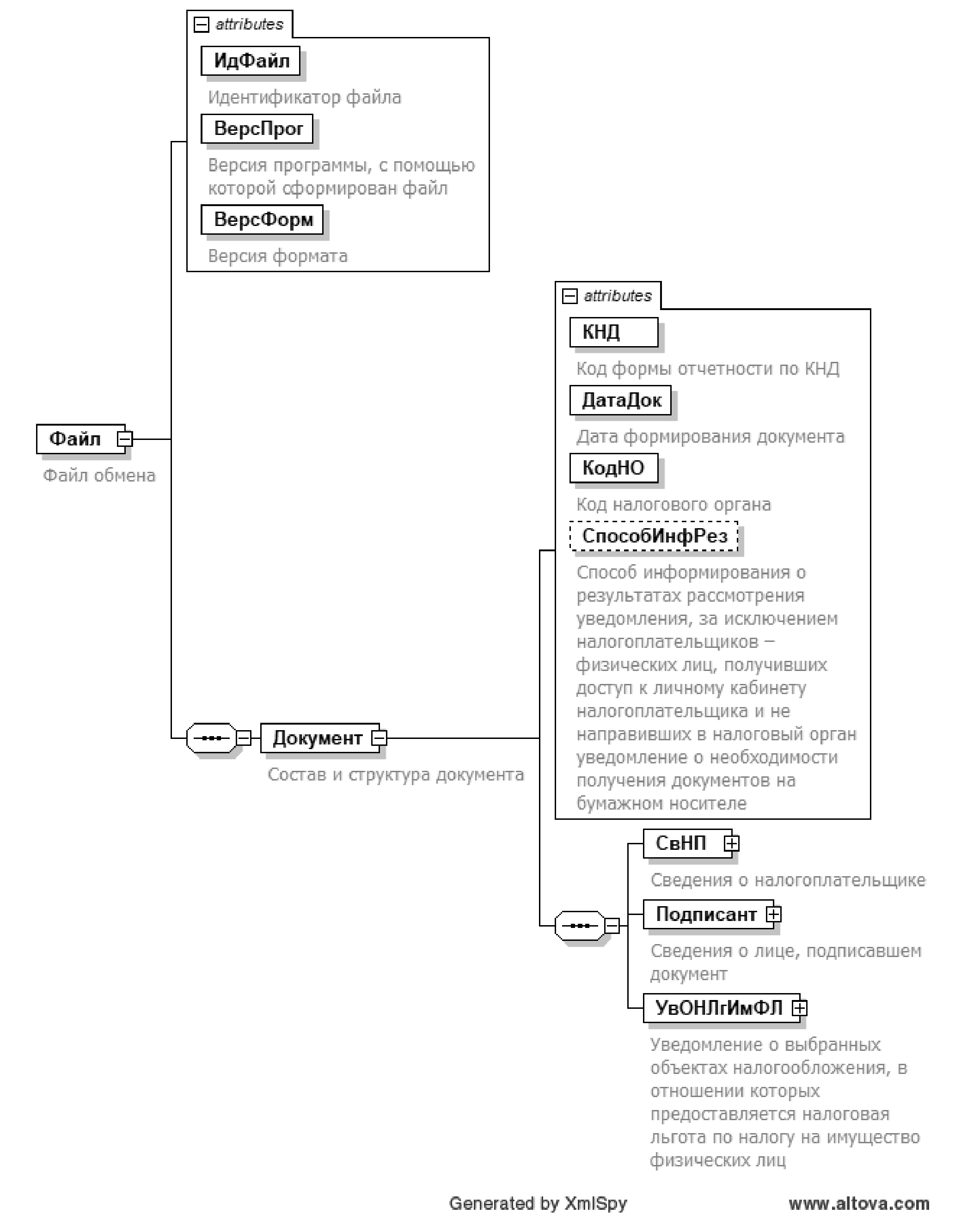
4. Логическая модель файла обмена представлена в виде диаграммы структуры файла обмена на рисунке 1 настоящего формата. Элементами логической модели файла обмена являются элементы и атрибуты XML файла. Перечень структурных элементов логической модели файла обмена и сведения о них приведены в таблицах 4.1-4.12 настоящего формата.
Для каждого структурного элемента логической модели файла обмена приводятся следующие сведения:
наименование элемента. Приводится полное наименование элемента1;
------------------------------
1 В строке таблицы могут быть описаны несколько элементов, наименования которых разделены символом "|". Такая форма записи применяется при наличии в файле обмена только одного элемента из описанных в этой строке.
------------------------------
сокращенное наименование (код) элемента. Приводится сокращенное наименование элемента. Синтаксис сокращенного наименования должен удовлетворять спецификации XML;
признак типа элемента. Может принимать следующие значения: "С" - сложный элемент логической модели (содержит вложенные элементы), "П" - простой элемент логической модели, реализованный в виде элемента XML файла, "А" - простой элемент логической модели, реализованный в виде атрибута элемента XML файла. Простой элемент логической модели не содержит вложенные элементы;
формат элемента. Формат элемента представляется следующими условными обозначениями: Т - символьная строка; N - числовое значение (целое или дробное).
Формат символьной строки указывается в виде Т(n-k) или T(=k), где: n - минимальное количество знаков, k - максимальное количество знаков, символ "-" - разделитель, символ "=" означает фиксированное количество знаков в строке. В случае, если минимальное количество знаков равно 0, формат имеет вид Т(0-k). В случае, если максимальное количество знаков не ограничено, формат имеет вид Т(n-).
Формат числового значения указывается в виде N(m.k), где: m - максимальное количество знаков в числе, включая целую и дробную часть числа без разделяющей десятичной точки и знака (для отрицательного числа), k - максимальное число знаков дробной части числа. Если число знаков дробной части числа равно 0 (то есть число целое), то формат числового значения имеет вид N(m).
Для простых элементов, являющихся базовыми в XML, например, элемент с типом "date", поле "Формат элемента" не заполняется. Для таких элементов в поле "Дополнительная информация" указывается тип базового элемента;
признак обязательности элемента определяет обязательность наличия элемента (совокупности наименования элемента и его значения) в файле обмена. Признак обязательности элемента может принимать следующие значения: "О" - наличие элемента в файле обмена обязательно; "Н" - наличие элемента в файле обмена необязательно, то есть элемент может отсутствовать. Если элемент принимает ограниченный перечень значений (по классификатору, кодовому словарю и тому подобному), то признак обязательности элемента дополняется символом "К". Например, "ОК". В случае, если количество реализаций элемента может быть более одной, то признак обязательности элемента дополняется символом "М". Например, "НМ" или "ОКМ".
К вышеперечисленным признакам обязательности элемента может добавляться значение "У" в случае описания в XML схеме условий, предъявляемых к элементу в файле обмена, описанных в графе "Дополнительная информация". Например, "НУ" или "ОКУ";
дополнительная информация содержит, при необходимости, требования к элементу файла обмена, не указанные ранее. Для сложных элементов указывается ссылка на таблицу, в которой описывается состав данного элемента. Для элементов, принимающих ограниченный перечень значений из классификатора (кодового словаря и тому подобного), указывается соответствующее наименование классификатора (кодового словаря и тому подобного) или приводится перечень возможных значений. Для классификатора (кодового словаря и тому подобного) может указываться ссылка на его местонахождение. Для элементов, использующих пользовательский тип данных, указывается наименование типового элемента.
Рисунок 1. Диаграмма структуры файла обмена
Таблица 4.1
Файл обмена (Файл)
| Наименование элемента | Сокращенное наименование (код) элемента | Признак типа элемента | Формат элемента | Признак обязательности элемента | Дополнительная информация |
|---|---|---|---|---|---|
| Идентификатор файла | ИдФайл | A | T(1-255) | ОУ | Содержит (повторяет) имя сформированного файла (без расширения) |
| Версия программы, с помощью которой сформирован файл | ВерсПрог | A | T(1-40) | О | |
| Версия формата | ВерсФорм | A | T(1-5) | О | Принимает значение: 5.03 |
| Состав и структура документа | Документ | С | О | Состав элемента представлен в таблице 4.2 |
Таблица 4.2
Состав и структура документа (Документ)
| Наименование элемента | Сокращенное наименование (код) элемента | Признак типа элемента | Формат элемента | Признак обязательности элемента | Дополнительная информация |
|---|---|---|---|---|---|
| Код формы отчетности по КНД | КНД | A | T(=7) | ОК | Типовой элемент <КНДТип>. Принимает значение: 1150040 |
| Дата формирования документа | ДатаДок | A | T(=10) | О | Типовой элемент <ДатаТип>. Дата в формате ДД.ММ.ГГГГ |
| Код налогового органа | КодНО | A | T(=4) | О | Типовой элемент <СОНОТип> |
| Способ информирования о результатах рассмотрения уведомления, за исключением налогоплательщиков - физических лиц, получивших доступ к личному кабинету налогоплательщика и не направивших в налоговый орган уведомление о необходимости получения документов на бумажном носителе | СпособИнфРез | A | T(=1) | НК | Принимает значение: 1 - в налоговом органе, через который подано настоящее уведомление | 2 - по почте по имеющемуся у налогового органа адресу места жительства (места пребывания) налогоплательщика - физического лица, подавшего уведомление, или по предоставленному налоговому органу адресу для направления по почте документов, которые используются налоговыми органами при реализации своих полномочий в отношениях, регулируемых законодательством о налогах и сборах | 3 - в многофункциональном центре предоставления государственных и муниципальных услуг (далее - МФЦ), через который подано настоящее уведомление, с выражением согласия на передачу документов, составляющих налоговую тайну, на бумажном носителе через МФЦ |
| Сведения о налогоплательщике | СвНП | С | О | Состав элемента представлен в таблице 4.3 | |
| Сведения о лице, подписавшем документ | Подписант | С | О | Состав элемента представлен в таблице 4.6 | |
| Уведомление о выбранных объектах налогообложения, в отношении которых предоставляется налоговая льгота по налогу на имущество физических лиц | УвОНЛгИмФЛ | С | О | Состав элемента представлен в таблице 4.8 |
Таблица 4.3
Сведения о налогоплательщике (СвНП)
| Наименование элемента | Сокращенное наименование (код) элемента | Признак типа элемента | Формат элемента | Признак обязательности элемента | Дополнительная информация |
|---|---|---|---|---|---|
| Налогоплательщик - физическое лицо | НПФЛ | С | О | Состав элемента представлен в таблице 4.4 |
Таблица 4.4
Налогоплательщик - физическое лицо (НПФЛ)
| Наименование элемента | Сокращенное наименование (код) элемента | Признак типа элемента | Формат элемента | Признак обязательности элемента | Дополнительная информация |
|---|---|---|---|---|---|
| Номер контактного телефона | Тлф | A | T(1-20) | Н | |
| Фамилия, имя, отчество физического лица | ФИОФЛ | С | О | Типовой элемент <ФИОТип>. Состав элемента представлен в таблице 4.12 | |
| ИНН физического лица | | ИННФЛ | П | T(=12) | О | Типовой элемент <ИННФЛТип> |
| Сведения о физическом лице | СведФЛ | С | О | Состав элемента представлен в таблице 4.5 |
Таблица 4.5
Сведения о физическом лице (СведФЛ)
| Наименование элемента | Сокращенное наименование (код) элемента | Признак типа элемента | Формат элемента | Признак обязательности элемента | Дополнительная информация |
|---|---|---|---|---|---|
| Дата рождения | ДатаРожд | A | T(=10) | О | Типовой элемент <ДатаТип>. Дата в формате ДД.ММ.ГГГГ |
| Место рождения | МестоРожд | A | T(1-128) | О | |
| Сведения о документе, удостоверяющем личность | УдЛичн | С | О | Типовой элемент <УдЛичнФЛТип>. Состав элемента представлен в таблице 4.11 |
Таблица 4.6
Сведения о лице, подписавшем документ (Подписант)
| Наименование элемента | Сокращенное наименование (код) элемента | Признак типа элемента | Формат элемента | Признак обязательности элемента | Дополнительная информация |
|---|---|---|---|---|---|
| Признак лица, подписавшего документ | ПрПодп | A | T(=1) | ОК | Принимает значение: 1 - налогоплательщик | 2 - представитель налогоплательщика |
| Фамилия, имя, отчество представителя налогоплательщика | ФИО | С | НУ | Типовой элемент <ФИОТип>. Состав элемента представлен в таблице 4.12. Элемент обязателен при <ПрПодп>=2 | |
| Сведения о представителе налогоплательщика | СвПред | С | НУ | Состав элемента представлен в таблице 4.7. Элемент обязателен при <ПрПодп>=2 |
Таблица 4.7
Сведения о представителе налогоплательщика (СвПред)
| Наименование элемента | Сокращенное наименование (код) элемента | Признак типа элемента | Формат элемента | Признак обязательности элемента | Дополнительная информация |
|---|---|---|---|---|---|
| Наименование и реквизиты документа, подтверждающего полномочия представителя налогоплательщика | НаимДок | A | T(1-120) | О |
Таблица 4.8
Уведомление о выбранных объектах налогообложения, в отношении которых предоставляется налоговая льгота по налогу на имущество физических лиц (УвОНЛгИмФЛ)
| Наименование элемента | Сокращенное наименование (код) элемента | Признак типа элемента | Формат элемента | Признак обязательности элемента | Дополнительная информация |
|---|---|---|---|---|---|
| Сведения о выбранных объектах налогообложения, в отношении которых предоставляется налоговая льгота по налогу на имущество физических лиц | СумНалПу | С | О | Состав элемента представлен в таблице 4.9 |
Таблица 4.9
Сведения о выбранных объектах налогообложения, в отношении которых предоставляется налоговая льгота по налогу на имущество физических лиц (СумНалПу)
| Наименование элемента | Сокращенное наименование (код) элемента | Признак типа элемента | Формат элемента | Признак обязательности элемента | Дополнительная информация |
|---|---|---|---|---|---|
| Жилой дом (жилое строение) | ЖилДом | С | Н | Типовой элемент <СведОНТип>. Состав элемента представлен в таблице 4.10 | |
| Квартира (комната) | Квартира | С | Н | Типовой элемент <СведОНТип>. Состав элемента представлен в таблице 4.10 | |
| Гараж (машино-место) | Гараж | С | Н | Типовой элемент <СведОНТип>. Состав элемента представлен в таблице 4.10 | |
| Помещение или сооружение, указанные в подпункте 14 пункта 1 статьи 407 Налогового кодекса Российской Федерации | Помещение | С | Н | Типовой элемент <СведОНТип>. Состав элемента представлен в таблице 4.10 | |
| Хозяйственное строение или сооружение, указанные в подпункте 15 пункта 1 статьи 407 Налогового кодекса Российской Федерации | Строение | С | Н | Типовой элемент <СведОНТип>. Состав элемента представлен в таблице 4.10 |
Таблица 4.10
Сведения об объекте налогообложения (СведОНТип)
| Наименование элемента | Сокращенное наименование (код) элемента | Признак типа элемента | Формат элемента | Признак обязательности элемента | Дополнительная информация |
|---|---|---|---|---|---|
| Начало применения налоговой льготы (месяц, год) | НачПримЛг | A | T(=7) | О | Типовой элемент <ДатаМГТип>. Дата в формате ММ.ГГГГ |
| Тип номера | ТипНом | A | T(=1) | ОК | Принимает значение: 1 - кадастровый | 2 - условный | 3 - инвентарный |
| Номер объекта недвижимости | НомерОН | A | T(1-100) | О | |
| Субъект Российской Федерации | НаимРегион | A | T(1-255) | Н | |
| Код субъекта Российской Федерации | КодРегион | A | Т(=2) | НК | Типовой элемент <CCРФТип> |
Таблица 4.11
Сведения о документе, удостоверяющем личность (УдЛичнФЛТип)
| Наименование элемента | Сокращенное наименование (код) элемента | Признак типа элемента | Формат элемента | Признак обязательности элемента | Дополнительная информация |
|---|---|---|---|---|---|
| Код вида документа | КодВидДок | A | Т(=2) | ОК | Принимает значение: 21 - паспорт гражданина Российской Федерации | 03 - свидетельство о рождении | 07 - военный билет | 08 - временное удостоверение, выданное взамен военного билета | 10 - паспорт иностранного гражданина | 11 - свидетельство о рассмотрении ходатайства о признании лица беженцем на территории Российской Федерации по существу | 12 - вид на жительство в Российской Федерации | 13 - удостоверение беженца | 14 - временное удостоверение личности гражданина Российской Федерации | 15 - разрешение на временное проживание в Российской Федерации | 18 - свидетельство о предоставлении временного убежища на территории Российской Федерации | 23 - свидетельство о рождении, выданное уполномоченным органом иностранного государства | 24 - удостоверение личности военнослужащего Российской Федерации | 27 - военный билет офицера запаса | 91 - иные документы |
| Серия и номер | СерНомДок | A | T(1-25) | О | |
| Дата выдачи | ДатаДок | A | Т(=10) | О | Типовой элемент <ДатаТип>. Дата в формате ДД.ММ.ГГГГ |
| Кем выдан | ВыдДок | A | T(1-255) | О |
Таблица 4.12
Фамилия, имя, отчество (ФИОТип)
| Наименование элемента | Сокращенное наименование (код) элемента | Признак типа элемента | Формат элемента | Признак обязательности элемента | Дополнительная информация |
|---|---|---|---|---|---|
| Фамилия | Фамилия | A | T(1-60) | О | |
| Имя | Имя | A | T(1-60) | О | |
| Отчество | Отчество | A | T(1-60) | Н |
Приложение N 2
к приказу ФНС России
от 27 мая 2020 г. № ЕД-7-21/352@
Рекомендуемый формат представления уведомления о выбранном земельном участке, в отношении которого применяется налоговый вычет по земельному налогу, в электронной форме
I. Общие сведения
1. Настоящий формат описывает требования к XML файлам (далее - файл обмена) передачи в налоговые органы уведомления о выбранном земельном участке, в отношении которого применяется налоговый вычет по земельному налогу, в электронной форме.
2. Номер версии настоящего формата 5.02, часть CCXVII.
II. Описание файла обмена
3. Имя файла обмена должно иметь следующий вид:
R_Т_A_K_О_GGGGMMDD_N, где:
R_Т - префикс, принимающий значение SR_UVZUCHNV;
A_K - идентификатор получателя информации, где: A - идентификатор получателя, которому направляется файл обмена, K - идентификатор конечного получателя, для которого предназначена информация из данного файла обмена1. Каждый из идентификаторов (A и K) имеет вид для налоговых органов - четырехразрядный код налогового органа;
------------------------------
1 Передача файла от отправителя к конечному получателю (К) может осуществляться в несколько этапов через другие налоговые органы, осуществляющие передачу файла на промежуточных этапах, которые обозначаются идентификатором А. В случае передачи файла от отправителя к конечному получателю при отсутствии налоговых органов, осуществляющих передачу на промежуточных этапах, значения идентификаторов А и К совпадают.
------------------------------
О - идентификатор отправителя информации, имеет вид:
для организаций - девятнадцатиразрядный код (идентификационный номер налогоплательщика (далее - ИНН) и код причины постановки на учет (далее - КПП) организации (обособленного подразделения);
для физических лиц - двенадцатиразрядный код (ИНН физического лица, при наличии. При отсутствии ИНН - последовательность из двенадцати нулей).
GGGG - год формирования передаваемого файла, MM - месяц, DD - день;
N - идентификационный номер файла. (Длина - от 1 до 36 знаков. Идентификационный номер файла должен обеспечивать уникальность файла).
Расширение имени файла - xml. Расширение имени файла может указываться как строчными, так и прописными буквами.
Параметры первой строки файла обмена
Первая строка XML файла должна иметь следующий вид:
<?xml version ="1.0" encoding ="windows-1251"?>
Имя файла, содержащего XML схему файла обмена, должно иметь следующий вид:
SR_UVZUCHNV_1_217_00_05_02_xx, где хх - номер версии схемы.
Расширение имени файла - xsd.
XML схема файла обмена приводится отдельным файлом и размещается на официальном сайте Федеральной налоговой службы.
4. Логическая модель файла обмена представлена в виде диаграммы структуры файла обмена на рисунке 1 настоящего формата. Элементами логической модели файла обмена являются элементы и атрибуты XML файла. Перечень структурных элементов логической модели файла обмена и сведения о них приведены в таблицах 4.1 - 4.10 настоящего формата.
Для каждого структурного элемента логической модели файла обмена приводятся следующие сведения:
наименование элемента. Приводится полное наименование элемента1;
------------------------------
1 В строке таблицы могут быть описаны несколько элементов, наименования которых разделены символом "|". Такая форма записи применяется при наличии в файле обмена только одного элемента из описанных в этой строке.
------------------------------
сокращенное наименование (код) элемента. Приводится сокращенное наименование элемента. Синтаксис сокращенного наименования должен удовлетворять спецификации XML;
признак типа элемента. Может принимать следующие значения: "С" - сложный элемент логической модели (содержит вложенные элементы), "П" - простой элемент логической модели, реализованный в виде элемента XML файла, "А" - простой элемент логической модели, реализованный в виде атрибута элемента XML файла. Простой элемент логической модели не содержит вложенные элементы;
формат элемента. Формат элемента представляется следующими условными обозначениями: Т - символьная строка; N - числовое значение (целое или дробное).
Формат символьной строки указывается в виде Т(n-к) или T(=к), где: n - минимальное количество знаков, к - максимальное количество знаков, символ "-" - разделитель, символ "=" означает фиксированное количество знаков в строке. В случае, если минимальное количество знаков равно 0, формат имеет вид Т(0-к). В случае, если максимальное количество знаков неограничено, формат имеет вид Т(n-).
Формат числового значения указывается в виде N(m.к), где: m - максимальное количество знаков в числе, включая знак (для отрицательного числа), целую и дробную часть числа без разделяющей десятичной точки, k - максимальное число знаков дробной части числа. Если число знаков дробной части числа равно 0 (то есть число целое), то формат числового значения имеет вид N(m).
Для простых элементов, являющихся базовыми в XML (определенными в сети "Интернет" по электронному адресу: http://www.w3.org/TR/xmlschema-0), например, элемент с типом "date", поле "Формат элемента" не заполняется. Для таких элементов в поле "Дополнительная информация" указывается тип базового элемента;
признак обязательности элемента определяет обязательность наличия элемента (совокупности наименования элемента и его значения) в файле обмена. Признак обязательности элемента может принимать следующие значения: "О" - наличие элемента в файле обмена обязательно; "Н" - наличие элемента в файле обмена необязательно, то есть элемент может отсутствовать. Если элемент принимает ограниченный перечень значений (по классификатору, кодовому словарю и тому подобному), то признак обязательности элемента дополняется символом "К". Например, "ОК". В случае, если количество реализаций элемента может быть более одной, то признак обязательности элемента дополняется символом "М". Например, "НМ" или "ОКМ".
К вышеперечисленным признакам обязательности элемента может добавляться значение "У" в случае описания в XML схеме условий, предъявляемых к элементу в файле обмена, описанных в графе "Дополнительная информация". Например, "НУ" или "ОКУ";
дополнительная информация содержит, при необходимости, требования к элементу файла обмена, не указанные ранее. Для сложных элементов указывается ссылка на таблицу, в которой описывается состав данного элемента. Для элементов, принимающих ограниченный перечень значений из классификатора (кодового словаря и тому подобного), указывается соответствующее наименование классификатора (кодового словаря и тому подобного) или приводится перечень возможных значений. Для классификатора (кодового словаря и тому подобного) может указываться ссылка на его местонахождение. Для элементов, использующих пользовательский тип данных, указывается наименование типового элемента.
Рисунок 1. Диаграмма структуры файла обмена
Таблица 4.1
Файл обмена (Файл)
| Наименование элемента | Сокращенное наименование (код) элемента | Признак типа элемента | Формат элемента | Признак обязательности элемента | Дополнительная информация |
|---|---|---|---|---|---|
| Идентификатор файла | ИдФайл | A | T(1-255) | ОУ | Содержит (повторяет) имя сформированного файла (без расширения) |
| Версия программы, с помощью которой сформирован файл | ВерсПрог | A | T(1-40) | О | |
| Версия формата | ВерсФорм | A | T(1-5) | О | Принимает значение: 5.02 |
| Состав и структура документа | Документ | С | О | Состав элемента представлен в таблице 4.2 |
Таблица 4.2
Состав и структура документа (Документ)
| Наименование элемента | Сокращенное наименование (код) элемента | Признак типа элемента | Формат элемента | Признак обязательности элемента | Дополнительная информация |
|---|---|---|---|---|---|
| Код формы отчетности по КНД | КНД | A | T(=7) | ОК | Типовой элемент <КНДТип>. Принимает значение: 1150038 |
| Дата формирования документа | ДатаДок | A | T(=10) | О | Типовой элемент <ДатаТип>. Дата в формате ДД.ММ.ГГГГ |
| Код налогового органа | КодНО | A | T(=4) | ОК | Типовой элемент <СОНОТип> |
| Способ информирования о результатах рассмотрения уведомления, за исключением налогоплательщиков - физических лиц, получивших доступ к личному кабинету налогоплательщика и не направивших в налоговый орган уведомление о необходимости получения документов на бумажном носителе | СпособИнфРез | A | T(=1) | НК | Принимает значение: 1 - в налоговом органе, через который подано настоящее уведомление | 2 - по почте по имеющемуся у налогового органа адресу места жительства (места пребывания) налогоплательщика - физического лица, подавшего уведомление, или по предоставленному налоговому органу адресу для направления по почте документов, которые используются налоговыми органами при реализации своих полномочий в отношениях, регулируемых законодательством о налогах и сборах | 3 - в многофункциональном центре предоставления государственных и муниципальных услуг (далее - МФЦ), через который подано настоящее уведомление, с выражением согласия на передачу документов, составляющих налоговую тайну, на бумажном носителе через МФЦ |
| Сведения о налогоплательщике | СвНП | С | О | Состав элемента представлен в таблице 4.3 | |
| Сведения о лице, подписавшем документ | Подписант | С | О | Состав элемента представлен в таблице 4.6 | |
| Уведомление о выбранном земельном участке, в отношении которого применяется налоговый вычет по земельному налогу | УвЗемУчНалВыч | С | О | Состав элемента представлен в таблице 4.8 |
Таблица 4.3
Сведения о налогоплательщике (СвНП)
| Наименование элемента | Сокращенное наименование (код) элемента | Признак типа элемента | Формат элемента | Признак обязательности элемента | Дополнительная информация |
|---|---|---|---|---|---|
| Налогоплательщик - физическое лицо | НПФЛ | С | О | Состав элемента представлен в таблице 4.4 |
Таблица 4.4
Налогоплательщик - физическое лицо (НПФЛ)
| Наименование элемента | Сокращенное наименование (код) элемента | Признак типа элемента | Формат элемента | Признак обязательности элемента | Дополнительная информация |
|---|---|---|---|---|---|
| Номер контактного телефона | Тлф | A | T(1-20) | Н | |
| Фамилия, имя, отчество физического лица | ФИОФЛ | С | О | Типовой элемент <ФИОТип>. Состав элемента представлен в таблице 4.10 | |
| ИНН физического лица | | ИННФЛ | П | T(=12) | О | Типовой элемент <ИННФЛТип>. |
| Сведения о физическом лице | СведФЛ | С | О | Состав элемента представлен в таблице 4.5 |
Таблица 4.5
Сведения о физическом лице (СведФЛ)
| Наименование элемента | Сокращенное наименование (код) элемента | Признак типа элемента | Формат элемента | Признак обязательности элемента | Дополнительная информация |
|---|---|---|---|---|---|
| Дата рождения | ДатаРожд | A | T(=10) | О | Типовой элемент <ДатаТип>. Дата в формате ДД.ММ.ГГГГ |
| Место рождения | МестоРожд | A | T(1-128) | О | |
| Сведения о документе, удостоверяющем личность | УдЛичн | С | О | Типовой элемент <УдЛичнФЛТип>. Состав элемента представлен в таблице 4.9 |
Таблица 4.6
Сведения о лице, подписавшем документ (Подписант)
| Наименование элемента | Сокращенное наименование (код) элемента | Признак типа элемента | Формат элемента | Признак обязательности элемента | Дополнительная информация |
|---|---|---|---|---|---|
| Признак лица, подписавшего документ | ПрПодп | A | T(=1) | ОК | Принимает значение: 1 - налогоплательщик | 2 - представитель налогоплательщика |
| Фамилия, имя, отчество представителя налогоплательщика | ФИО | С | НУ | Типовой элемент <ФИОТип>. Состав элемента представлен в таблице 4.10 Элемент обязателен при <ПрПодп>=2 | |
| Сведения о представителе налогоплательщика | СвПред | С | НУ | Состав элемента представлен в таблице 4.7 Элемент обязателен при <ПрПодп>=2 |
Таблица 4.7
Сведения о представителе налогоплательщика (СвПред)
| Наименование элемента | Сокращенное наименование (код) элемента | Признак типа элемента | Формат элемента | Признак обязательности элемента | Дополнительная информация |
|---|---|---|---|---|---|
| Наименование и реквизиты документа, подтверждающего полномочия представителя налогоплательщика | НаимДок | A | T(1-120) | О |
Таблица 4.8
Уведомление о выбранном земельном участке, в отношении которого применяется налоговый вычет по земельному налогу (УвЗемУчНалВыч)
| Наименование элемента | Сокращенное наименование (код) элемента | Признак типа элемента | Формат элемента | Признак обязательности элемента | Дополнительная информация |
|---|---|---|---|---|---|
| Кадастровый номер земельного участка | НомКадастрЗУ | A | T(1-100) | О |
Таблица 4.9
Сведения о документе, удостоверяющем личность (УдЛичнФЛТип)
| Наименование элемента | Сокращенное наименование (код) элемента | Признак типа элемента | Формат элемента | Признак обязательности элемента | Дополнительная информация |
|---|---|---|---|---|---|
| Код вида документа | КодВидДок | A | Т(=2) | ОК | Принимает значение: 21 - паспорт гражданина Российской Федерации | 03 - Свидетельство о рождении | 07 - Военный билет | 08 - Временное удостоверение, выданное взамен военного билета | 10 - Паспорт иностранного гражданина | 11 - Свидетельство о рассмотрении ходатайства о признании лица беженцем на территории Российской Федерации по существу | 12 - Вид на жительство в Российской Федерации | 13 - Удостоверение беженца | 14 - Временное удостоверение личности гражданина Российской Федерации | 15 - Разрешение на временное проживание в Российской Федерации | 18 - Свидетельство о предоставлении временного убежища на территории Российской Федерации | 23 - Свидетельство о рождении, выданное уполномоченным органом иностранного государства | 24 - Удостоверение личности военнослужащего Российской Федерации | 27 - Военный билет офицера запаса |
| Серия и номер | СерНомДок | A | T(1-25) | О | |
| Дата выдачи | ДатаДок | A | T(=10) | О | Типовой элемент <ДатаТип>. Дата в формате ДД.ММ.ГГГГ |
| Кем выдан | ВыдДок | A | T(1-255) | О |
Таблица 4.10
Фамилия, имя, отчество (ФИОТип)
| Наименование элемента | Сокращенное наименование (код) элемента | Признак типа элемента | Формат элемента | Признак обязательности элемента | Дополнительная информация |
|---|---|---|---|---|---|
| Фамилия | Фамилия | A | T(1-60) | О | |
| Имя | Имя | A | T(1-60) | О | |
| Отчество | Отчество | A | T(1-60) | Н |
Обзор документа
ФНС разработала новые рекомендуемые форматы уведомлений:
- о выбранных объектах, в отношении которых предоставляется льгота по налогу на имущество физлиц;
- о выбранном земельном участке, в отношении которого применяется вычет по земельному налогу.
Прежние форматы утратили силу.
